Differential Cloneの場合、レプリカVMは作成方法が異なる次の2つに種別できます。通常の利用において、両者の違いを意識する必要はありません。
マスタ・レプリカVM
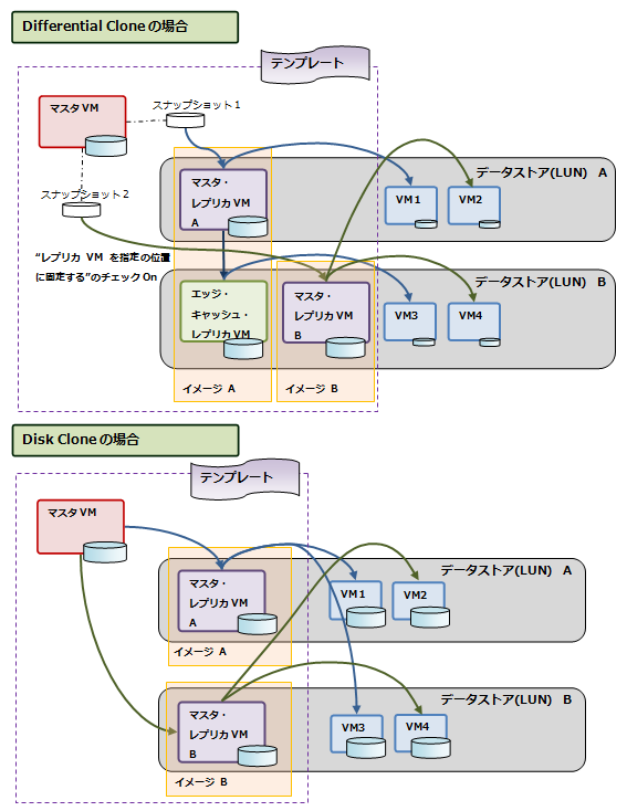
最初に直接マスタVMから作成されたレプリカVMです。下記のエッジ・キャッシュ・レプリカVMのマスタイメージとなるので、マスタ・レプリカVMと呼びます。イメージ(レプリカVM)の詳細情報は、マスタ・レプリカVMの情報が使用されます。
エッジ・キャッシュ・レプリカVM
仮想マシンの作成先となるデータストアがマスタ・レプリカVMの格納先と異なる場合、仮想マシンの作成先となるデータストアにマスタ・レプリカVMのクローンがコピーされ、仮想マシンは、そのマスタ・レプリカVMのクローンを元に作成されます。このマスタ・レプリカVMのクローンは、キャッシュとして利用するため、エッジ・キャッシュ・レプリカVMといいます。エッジ・キャッシュ・レプリカVMは使用するすべてのデータストアに作成されます。エッジ・キャッシュ・レプリカVMにより、仮想マシン作成処理や作成後の仮想マシンの動作において、マスタ・レプリカVMが格納されているデータストアへアクセスが集中しなくなるため、ストレージへの負荷を分散することができます。
Differential Cloneの場合、テンプレート作成、およびイメージ作成時に [レプリカVMを指定の位置に固定する] を選択した場合は、エッジ・キャッシュ・レプリカは作成されません。
この設定のテンプレート / イメージから作成する仮想マシンはすべて、マスタ・レプリカVMから作成されます。
エッジ・キャッシュ・レプリカVMにより負荷分散を図る方法とは逆に、SSDなどの高速なデバイスで構成されたデータストア上に配置されたマスタレプリカVMに集中的にアクセスされるようにすることで性能の改善を図る場合には、[レプリカVMを指定の位置に固定する] の指定を有効にしてください。
Disk Cloneの場合、マスタ・レプリカVMと異なるデータストア上に仮想マシンを作るとき、エッジ・キャッシュ・レプリカVMは作成されず、直接マスタ・レプリカVMから仮想マシンのイメージがコピーされます。
各レプリカVMの作成・削除のタイミングは下記のとおりです。エッジ・キャッシュ・レプリカVMについては、作成と削除は自動的に行われるため、手動で作業を実施する必要はありません。
テンプレート、または、イメージ作成時にマスタ・レプリカVMが自動的に作成されます。
テンプレート、または、イメージ削除時にマスタ・レプリカVM、および、関連するエッジ・キャッシュ・レプリカVMが自動的に削除されます。
イメージを使用して作成した仮想マシンが存在する場合は、テンプレート/イメージの削除操作が失敗します。
[仮想]ビュー上でマスタVMとマスタ・レプリカVMを直接削除することはできません。
仮想マシン作成時、仮想マシンの作成先であるデータストアにエッジ・キャッシュ・レプリカVMがない場合、エッジ・キャッシュ・レプリカVMが自動的に作成されます。
仮想マシン削除、または再構成時、仮想マシンの作成先であるデータストアのエッジ・キャッシュ・レプリカVMを参照する仮想マシンが存在しなくなった場合、エッジ・キャッシュ・レプリカVMが自動的に削除されます。