1. Preface¶
1.1. Who Should Use This Guide¶
EXPRESSCLUSTER X Getting Started Guide is intended for first-time users of the EXPRESSCLUSTER. The guide covers topics such as product overview of the EXPRESSCLUSTER, how the cluster system is installed, and the summary of other available guides. In addition, latest system requirements and restrictions are described.
1.2. How This Guide is Organized¶
2. What is a cluster system?: Helps you to understand the overview of the cluster system.
3. Using EXPRESSCLUSTER: Provides instructions on how to use EXPRESSCLUSTER and other related-information.
4. Installation requirements for EXPRESSCLUSTER: Provides the latest information that needs to be verified before starting to use EXPRESSCLUSTER.
5. Latest version information: Provides information on latest version of the EXPRESSCLUSTER.
6. Notes and Restrictions: Provides information on known problems and restrictions..
1.3. EXPRESSCLUSTER X Documentation Set¶
The EXPRESSCLUSTER X manuals consist of the following six guides. The title and purpose of each guide is described below:
Getting Started Guide
This guide is intended for all users. The guide covers topics such as product overview, system requirements, and known problems.
Installation and Configuration Guide
This guide is intended for system engineers and administrators who want to build, operate, and maintain a cluster system. Instructions for designing, installing, and configuring a cluster system with EXPRESSCLUSTER are covered in this guide.
This guide is intended for system administrators. The guide covers topics such as how to operate EXPRESSCLUSTER, function of each module and troubleshooting. The guide is supplement to the "Installation and Configuration Guide".
This guide is intended for administrators and for system administrators who want to build, operate, and maintain EXPRESSCLUSTER-based cluster systems. The guide describes maintenance-related topics for EXPRESSCLUSTER.
This guide is intended for administrators and for system engineers who want to build EXPRESSCLUSTER-based cluster systems. The guide describes features to work with specific hardware, serving as a supplement to the "Installation and Configuration Guide".
This guide is intended for administrators and for system engineers who want to build EXPRESSCLUSTER-based cluster systems. The guide describes EXPRESSCLUSTER X 4.0 WebManager, Builder, and EXPRESSCLUSTER Ver 8.0 compatible commands.
1.4. Conventions¶
In this guide, Note, Important, See also are used as follows:
Note
Used when the information given is important, but not related to the data loss and damage to the system and machine.
Important
Used when the information given is necessary to avoid the data loss and damage to the system and machine.
See also
Used to describe the location of the information given at the reference destination.
The following conventions are used in this guide.
Convention |
Usage |
Example |
|---|---|---|
Bold |
Indicates graphical objects, such as fields, list boxes, menu selections, buttons, labels, icons, etc. |
In User Name, type your name.
On the File menu, click Open Database.
|
Angled bracket within the command line |
Indicates that the value specified inside of the angled bracket can be omitted. |
|
Monospace (courier) |
Indicates path names, commands, system output (message, prompt, etc), directory, file names, functions and parameters. |
|
Monospace bold (courier) |
Indicates the value that a user actually enters from a command line. |
Enter the following:
clpcl -s -a
|
Monospace italic
(courier)
|
Indicates that users should replace italicized part with values that they are actually working with. |
|
1.5. Contacting NEC¶
For the latest product information, visit our website below:
2. What is a cluster system?¶
This chapter describes overview of the cluster system.
This chapter covers:
2.1. Overview of the cluster system¶
A key to success in today's computerized world is to provide services without them stopping. A single machine down due to a failure or overload can stop entire services you provide with customers. This will not only result in enormous damage but also in loss of credibility you once had.
Introducing a cluster system allows you to minimize the period during which your system stops (down time) or to improve availability by load distribution.
As the word "cluster" represents, a system aiming to increase reliability and performance by clustering a group (or groups) of multiple computers. There are various types of cluster systems, which can be classified into following three listed below. EXPRESSCLUSTER is categorized as a high availability cluster.
- High Availability (HA) ClusterIn this cluster configuration, one server operates as an active server. When the active server fails, a stand-by server takes over the operation. This cluster configuration aims for high-availability. The high availability cluster is available in the shared disk type and the mirror disk type.
- Load Distribution ClusterThis is a cluster configuration where requests from clients are allocated to each of the nodes according to appropriate load distribution rules. This cluster configuration aims for high scalability. Generally, data cannot be passed. The load distribution cluster is available in a load balance type or parallel database type.
- High Performance Computing (HPC) ClusterThis is a cluster configuration where the computation amount is huge and a single operation is performed with a super computer. CPUs of all nodes are used to perform a single operation.
2.2. High Availability (HA) cluster¶
To enhance the availability of a system, it is generally considered that having redundancy for components of the system and eliminating a single point of failure is important. "Single point of failure" is a weakness of having a single computer component (hardware component) in the system. If the component fails, it will cause interruption of services. The high availability (HA) cluster is a cluster system that minimizes the time during which the system is stopped and increases operational availability by establishing redundancy with multiple nodes.
The HA cluster is called for in mission-critical systems where downtime is fatal. The HA cluster can be divided into two types: shared disk type and mirror disk type. The explanation for each type is provided below.
Fig. 2.1 HA cluster configuration¶
The HA cluster can be divided into two types: shared disk type and data mirror type. The explanation for each type is provided below.
2.2.2. Mirror disk type¶
The shared disk type cluster system is good for large-scale systems. However, creating a system with this type can be costly because shared disks are generally expensive. The mirror disk type cluster system provides the same functions as the shared disk type with smaller cost through mirroring of server disks.
The mirror disk type is not recommended for large-scale systems that handle a large volume of data since data needs to be mirrored between servers.
When a write request is made by an application, the data mirror engine writes data in the local disk and sends the written data to the stand-by server via the interconnect. Interconnect is a cable connecting servers. It is used to monitor whether the server is activated or not in the cluster system. In addition to this purpose, interconnect is sometimes used to transfer data in the data mirror type cluster system. The data mirror engine on the stand-by server achieves data synchronization between stand-by and active servers by writing the data into the local disk of the stand-by server.
For read requests from an application, data is simply read from the disk on the active server.
Fig. 2.4 Data mirror mechanism¶
Snapshot backup is applied usage of data mirroring. Because the data mirror type cluster system has shared data in two locations, you can keep the data of the stand-by server as snapshot backup by simply separating the server from the cluster.
HA cluster mechanism and problems
The following sections describe cluster implementation and related problems.
2.3. System configuration¶
In a shared disk-type cluster, a disk array device is shared between the servers in a cluster. When an error occurs on a server, the standby server takes over the applications using the data on the shared disk.
In the mirror disk type cluster, a data disk on the cluster server is mirrored via the network. When an error occurs on a server, the applications are taken over using the mirror data on the stand-by server. Data is mirrored for every I/O. Therefore, the mirror disk type cluster appears the same as the shared disk viewing from a high level application.
The following the shared disk type cluster configuration.
Fig. 2.5 System configuration¶
A failover-type cluster can be divided into the following categories depending on the cluster topologies:
Uni-Directional Standby Cluster System
In the uni-directional standby cluster system, the active server runs applications while the other server, the standby server, does not. This is the simplest cluster topology and you can build a high-availability system without performance degradation after failing over.
![]()
Fig. 2.6 Uni-directional standby cluster system¶
Same Application - Multi-Directional Standby Cluster System
In the same application multi-directional standby cluster system, the same applications are activated on multiple servers. These servers also operate as standby servers. These applications are operated on their own. When a failover occurs, the same applications are activated on one server. Therefore, the applications that can be activated by this operation need to be used. When the application data can be split into multiple data, depending on the data to be accessed, you can build a load distribution system per data partitioning basis by changing the client's connecting server.
![]()
Fig. 2.7 Same application - multi-directional standby cluster system¶
Different Application - Multi Directional Standby Cluster System
In the different application multi-directional standby cluster system, different applications are activated on multiple servers and these servers operate as standby servers. When a failover occurs, two or more applications are activated on one server. Therefore, these applications need to be able to coexist. You can build a load distribution system per application unit basis.
![]()
Fig. 2.8 Different application - multi directional standby cluster system¶
N-to-N Configuration
The configuration can be expanded with more nodes by applying the configurations introduced thus far. In an N-to-N configuration described below, three different applications are run on three servers and one standby server takes over the application if any problem occurs. In a uni-directional standby cluster system, the stand-by server does not operate anything, so one of the two server functions as a stand-by server. However, in an N-to N configuration, only one of the four servers functions as a stand-by server. Performance deterioration is not anticipated if an error occurs only on one server.
![]()
Fig. 2.9 N-to-N configuration¶
2.4. Error detection mechanism¶
Cluster software executes failover (for example, passing operations) when a failure that can affect continued operation is detected. The following section gives you a quick view of how the cluster software detects a failure.
EXPRESSCLUSTER regularly checks whether other servers are properly working in the cluster system. This function is called "heartbeat communication."
Heartbeat and detection of server failures
Failures that must be detected in a cluster system are failures that can cause all servers in the cluster to stop. Server failures include hardware failures such as power supply and memory failures, and OS panic. To detect such failures, the heartbeat is used to monitor whether the server is active or not.
Some cluster software programs use heartbeat not only for checking if the target is active through ping response, but for sending status information on the local server. Such cluster software programs begin failover if no heartbeat response is received in heartbeat transmission, determining no response as server failure. However, grace time should be given before determining failure, since a highly loaded server can cause delay of response. Allowing grace period results in a time lag between the moment when a failure occurred and the moment when the failure is detected by the cluster software.
Detection of resource failures
Factors causing stop of operations are not limited to stop of all servers in the cluster. Failure in disks used by applications, NIC failure, and failure in applications themselves are also factors that can cause the stop of operations. These resource failures need to be detected as well to execute failover for improved availability.
Accessing a target resource is used to detect resource failures if the target is a physical device. For monitoring applications, trying to service ports within the range not affecting operation is a way of detecting an error in addition to monitoring if application processes are activated.
2.4.2. Network partition (Split-Brain Syndrome)¶
When all interconnects between servers are disconnected, it is not possible to tell if a server is down, only by monitoring if it is activated by a heartbeat. In this status, if a failover is performed and multiple servers mount a file system simultaneously considering the server has been shut down, data on the shared disk may be corrupted.
Fig. 2.10 Network partition¶
The problem explained in the section above is referred to as "network partition" or "Split Brain Syndrome." To resolve this problem, the failover cluster system is equipped with various mechanisms to ensure shared disk lock at the time when all interconnects are disconnected.
2.5. Inheriting cluster resources¶
As mentioned earlier, resources to be managed by a cluster include disks, IP addresses, and applications. The functions used in the failover cluster system to inherit these resources are described below.
2.5.1. Inheriting data¶
In the shared disk type cluster, data to be passed from a server to another in a cluster system is stored in a partition in a shared disk. This means inheriting data is re-mounting the file system of files that the application uses from a healthy server. What the cluster software should do is simply mount the file system because the shared disk is physically connected to a server that inherits data.
Fig. 2.11 Inheriting data¶
The diagram above (Figure 2.11 Inheriting data) may look simple. Consider the following issues in designing and creating a cluster system.
One issue to consider is recovery time for a file system or database. A file to be inherited may have been used by another server or to be updated just before the failure occurred. For this reason, a cluster system may need to do consistency checks to data it is moving on some file systems, as well as it may need to rollback data for some database systems. These checks are not cluster system-specific, but required in many recovery processes, including when you reboot a single server that has been shut down due to a power failure. If this recovery takes a long time, the time is wholly added to the time for failover (time to take over operation), and this will reduce system availability.
Another issue you should consider is writing assurance. When an application writes data into the shared disk, usually the data is written through a file system. However, even though the application has written data - but the file system only stores it on a disk cache and does not write into the shared disk - the data on the disk cache will not be inherited to a stand-by server when an active server shuts down. For this reason, it is required to write important data that needs to be inherited to a stand-by server into a disk, by using a function such as synchronous writing. This is same as preventing the data becoming volatile when a single server shuts down. Namely, only the data registered in the shared disk is inherited to a stand-by server, and data on a memory disk such as a disk cache is not inherited. The cluster system needs to be configured considering these issues.
2.5.2. Inheriting IP addresses¶
When a failover occurs, it does not have to be concerned which server is running operations by inheriting IP addresses. The cluster software inherits the IP addresses for this purpose.
2.5.3. Inheriting applications¶
The last to come in inheritance of operation by cluster software is inheritance of applications. Unlike fault tolerant computers (FTC), no process status such as contents of memory is inherited in typical failover cluster systems. The applications running on a failed server are inherited by rerunning them on a healthy server.
For example, when the database instance is failed over, the database that is started in the stand-by server can not continue the exact processes and transactions that have been running in the failed server, and roll-back of transaction is performed in the same as restarting the database after it was down. It is required to connect to the database again from the client. The time needed for this database recovery is typically a few minutes though it can be controlled by configuring the interval of DBMS checkpoint to a certain extent.
Many applications can restart operations by re-execution. Some applications, however, require going through procedures for recovery if a failure occurs. For these applications, cluster software allows to start up scripts instead of applications so that recovery process can be written. In a script, the recovery process, including cleanup of files half updated, is written as necessary according to factors for executing the script and information on the execution server.
2.5.4. Summary of failover¶
To summarize the behavior of cluster software:
Detects a failure (heartbeat/resource monitoring)
Resolves a network partition (NP resolution)
Switches cluster resources
Pass data
Pass IP address
Pass applications
Fig. 2.12 Failover time chart¶
Cluster software is required to complete each task quickly and reliably (see Figure 2.12 Failover time chart) Cluster software achieves high availability with due consideration on what has been described so far.
2.6. Eliminating single point of failure¶
Having a clear picture of the availability level required or aimed is important in building a high availability system. This means when you design a system, you need to study cost effectiveness of countermeasures, such as establishing a redundant configuration to continue operations and recovering operations within a short period, against various failures that can disturb system operations.
Single point of failure (SPOF), as described previously, is a component where failure can lead to stop of the system. In a cluster system, you can eliminate the system's SPOF by establishing server redundancy. However, components shared among servers, such as shared disk may become a SPOF. The key in designing a high availability system is to duplicate or eliminate this shared component.
A cluster system can improve availability but failover will take a few minutes for switching systems. That means time for failover is a factor that reduces availability. Solutions for the following three, which are likely to become SPOF, will be discussed hereafter although technical issues that improve availability of a single server such as ECC memory and redundant power supply are important.
Shared disk
Access path to the shared disk
LAN
2.6.3. LAN¶
In any systems that run services on a network, a LAN failure is a major factor that disturbs operations of the system. If appropriate settings are made, availability of cluster system can be increased through failover between nodes at NIC failures. However, a failure in a network device that resides outside the cluster system disturbs operation of the system.
Fig. 2.15 Example of router becoming SPOF¶
LAN redundancy is a solution to tackle device failure outside the cluster system and to improve availability. You can apply ways used for a single server to increase LAN availability. For example, choose a primitive way to have a spare network device with its power off, and manually replace a failed device with this spare device. Choose to have a multiplex network path through a redundant configuration of high-performance network devices, and switch paths automatically. Another option is to use a driver that supports NIC redundant configuration such as Intel's ANS driver.
Load balancing appliances and firewall appliances are also network devices that are likely to become SPOF. Typically, they allow failover configurations through standard or optional software. Having redundant configuration for these devices should be regarded as requisite since they play important roles in the entire system.
2.7. Operation for availability¶
2.7.1. Evaluation before starting operation¶
Given many of factors causing system troubles are said to be the product of incorrect settings or poor maintenance, evaluation before actual operation is important to realize a high availability system and its stabilized operation. Exercising the following for actual operation of the system is a key in improving availability:
Clarify and list failures, study actions to be taken against them, and verify effectiveness of the actions by creating dummy failures.
Conduct an evaluation according to the cluster life cycle and verify performance (such as at degenerated mode)
Arrange a guide for system operation and troubleshooting based on the evaluation mentioned above.
Having a simple design for a cluster system contributes to simplifying verification and improvement of system availability.
2.7.2. Failure monitoring¶
Despite the above efforts, failures still occur. If you use the system for long time, you cannot escape from failures: hardware suffers from aging deterioration and software produces failures and errors through memory leaks or operation beyond the originally intended capacity. Improving availability of hardware and software is important yet monitoring for failure and troubleshooting problems is more important. For example, in a cluster system, you can continue running the system by spending a few minutes for switching even if a server fails. However, if you leave the failed server as it is, the system no longer has redundancy and the cluster system becomes meaningless should the next failure occur.
If a failure occurs, the system administrator must immediately take actions such as removing a newly emerged SPOF to prevent another failure. Functions for remote maintenance and reporting failures are very important in supporting services for system administration.
To achieve high availability with a cluster system, you should:
Remove or have complete control on single point of failure.
Have a simple design that has tolerance and resistance for failures, and be equipped with a guide for operation and troubleshooting.
Detect a failure quickly and take appropriate action against it.
3. Using EXPRESSCLUSTER¶
This chapter explains the components of EXPRESSCLUSTER, how to design a cluster system, and how to use EXPRESSCLUSTER.
This chapter covers:
3.1. What is EXPRESSCLUSTER?¶
EXPRESSCLUSTER is software that enables the HA cluster system.
3.2. EXPRESSCLUSTER modules¶
EXPRESSCLUSTER consists of following two modules:
- EXPRESSCLUSTER ServerA core component of EXPRESSCLUSTER. Install this to the server machines that constitute the cluster system. This includes all high availability functions of EXPRESSCLUSTER. The server functions of the Cluster WebUI are also included.
- Cluster WebUIThis is a tool to create the configuration data of EXPRESSCLUSTER and to manage EXPRESSCLUSTER operations. Uses a Web browser as a user interface. The Cluster WebUI is installed in EXPRESSCLUSTER Server, but it is distinguished from the EXPRESSCLUSTER Server because the Cluster WebUI is operated from the Web browser on the management PC.
3.3. Software configuration of EXPRESSCLUSTER¶
The software configuration of EXPRESSCLUSTER should look similar to the figure below. Install the EXPRESSCLUSTER Server (software) on a server that constitutes a cluster. Because the main functions of Cluster WebUI are included in EXPRESSCLUSTER Server, it is not necessary to separately install them. The Cluster WebUI can be used through the web browser on the management PC or on each server in the cluster.
Fig. 3.1 Software configuration of EXPRESSCLUSTER¶
3.3.1. How an error is detected in EXPRESSCLUSTER¶
There are three kinds of monitoring in EXPRESSCLUSTER: (1) server monitoring, (2) application monitoring, and (3) internal monitoring. These monitoring functions let you detect an error quickly and reliably. The details of the monitoring functions are described below.
3.3.2. What is server monitoring?¶
- Primary InterconnectLAN dedicated to communication between the cluster servers. This is used to exchange information between the servers as well as to perform heartbeat communication.
- Secondary InterconnectThis is used as a path to be used for the communicating with a client. This is used for exchanging data between the servers as well as for a backup interconnects.
- BMCThis is used to check that other server exists by performing a heartbeat communication via BMC between servers constructing a failover type cluster.
- WitnessThis is used by the external Witness server running the Witness server service to check if other servers constructing the failover type cluster exist through communication with them.
Fig. 3.2 Server Monitoring¶
3.3.3. What is application monitoring?¶
Application monitoring is a function that monitors applications and factors that cause a situation where an application cannot run.
- Monitoring applications and/or protocols to see if they are stalled or failed by using the monitoring option.In addition to the basic monitoring of successful startup and existence of applications, you can even monitor stall and failure in applications including specific databases (such as Oracle, DB2), protocols (such as FTP, HTTP) and / or application servers (such as WebSphere, WebLogic) by introducing optional monitoring products of EXPRESSCLUSTER. For the details, see "Monitor resource details" in the "Reference Guide".
- Monitoring activation status of applicationsAn error can be detected by starting up an application by using an application-starting resource (called application resource and service resource) of EXPRESSCLUSTER and regularly checking whether the process is active or not by using application-monitoring resource (called application monitor resource and service monitor resource). It is effective when the factor for application to stop is due to error termination of an application.
Note
An error in resident process cannot be detected in an application started up by EXPRESSCLUSTER.
Note
An internal application error (for example, application stalling and result error) cannot be detected.
- Resource monitoringAn error can be detected by monitoring the cluster resources (such as disk partition and IP address) and public LAN using the monitor resources of the EXPRESSCLUSTER. It is effective when the factor for application to stop is due to an error of a resource that is necessary for an application to operate.
3.3.4. What is internal monitoring?¶
Internal monitoring refers to an inter-monitoring of modules within EXPRESSCLUSTER. It monitors whether each monitoring function of EXPRESSCLUSTER is properly working. Activation status of EXPRESSCLUSTER process monitoring is performed within EXPRESSCLUSTER.
Monitoring activation status of an EXPRESSCLUSTER process
3.3.5. Monitorable and non-monitorable errors¶
There are monitorable and non-monitorable errors in EXPRESSCLUSTER. It is important to know what kind of errors can or cannot be monitored when building and operating a cluster system.
3.3.6. Detectable and non-detectable errors by server monitoring¶
Monitoring conditions: A heartbeat from a server with an error is stopped
Example of errors that can be monitored:
Hardware failure (of which OS cannot continue operating)
Stop error
Example of error that cannot be monitored:
Partial failure on OS (for example, only a mouse or keyboard does not function)
3.3.7. Detectable and non-detectable errors by application monitoring¶
Monitoring conditions: Termination of application with errors, continuous resource errors, disconnection of a path to the network devices.
Example of errors that can be monitored:
Abnormal termination of an application
Failure to access the shared disk (such as HBA failure)
Public LAN NIC problem
Example of errors that cannot be monitored:
- Application stalling and resulting in error.EXPRESSCLUSTER cannot monitor application stalling and error results 1. However, it is possible to perform failover by creating a program that monitors applications and terminates itself when an error is detected, starting the program using the application resource, and monitoring application using the application monitor resource.
- 1
Stalling and error results can be monitored for the database applications (such as Oracle, DB2), the protocols (such as FTP, HTTP) and application servers (such as WebSphere and WebLogic) that are handled by a monitoring option.
3.4. Network partition resolution¶
COM method
PING method
HTTP method
Shared disk method
COM + shared disk method
PING + shared disk method
Majority method
Not solving the network partition
See also
For the details on the network partition resolution method, see "Details on network partition resolution resources" in the "Reference Guide".
3.5. Failover mechanism¶
Upon detecting that a heartbeat from a server is interrupted, EXPRESSCLUSTER determines whether the cause of this interruption is an error in a server or a network partition before starting a failover. Then a failover is performed by activating various resources and starting up applications on a properly working server.
The group of resources which fail over at the same time is called a "failover group." From a user's point of view, a failover group appears as a virtual computer.
Note
In a cluster system, a failover is performed by restarting the application from a properly working node. Therefore, what is saved in an application memory cannot be failed over.
From occurrence of error to completion of failover takes a few minutes. See the time-chart below:
Fig. 3.3 Failover time chart¶
Heartbeat timeout
The time for a standby server to detect an error after that error occurred on the active server.
The setting values of the cluster properties should be adjusted depending on the delay caused by application load. (The default value is 30 seconds.)
Network partition resolution
This is the time to check whether stop of heartbeat (heartbeat timeout) detected from the other server is due to a network partition or an error in the other server.
When the shared disk method is specified as the network partition method, 30 to 60 seconds of wait time is set by default because the time considering the disk I/O delay needs to be set. The required time changes in accordance with the time to access to a cluster partition and the heartbeat timeout value. When other method is specified, confirmation completes immediately.
Activating resources
The time to activate the resources necessary for operating an application.
The resources can be activated in a few seconds in ordinary settings, but the required time changes depending on the type and the number of resources registered to the failover group. For more information, see the "Installation and Configuration Guide".
Recovering and restarting applications
The startup time of the application to be used in operation. The data recovery time such as a roll-back or roll-forward of the database is included.
The time for roll-back or roll-forward can be predicted by adjusting the check point interval. For more information, refer to the document that comes with each software product.
3.5.2. Hardware configuration of the mirror disk type cluster configured by EXPRESSCLUSTER¶
The mirror disk type cluster is an alternative to the shared disk device, by mirroring the partition on the server disks. This is good for the systems that are smaller-scale and lower-budget, compared to the shared disk type cluster.
Note
To use a mirror disk, it is a requirement to purchase the Replicator option or the Replicator DR option.
Fig. 3.5 Sample of a cluster environment when mirror disks are used (when allocating cluster partition and data partition on the disk where OS is installed)¶
Fig. 3.6 Sample of cluster environment when mirror disks are used (in case of preparing disks for cluster partition and data partition)¶
3.5.3. Hardware configuration of the hybrid disk type cluster configured by EXPRESSCLUSTER¶
By combining the shared disk type and the mirror disk type and mirroring the partitions on the shared disk, this configuration allows the ongoing operation even if a failure occurs on the shared disk device. Mirroring between remote sites can also serve as a disaster countermeasure.
Note
To use the hybrid disk type configuration, it is a requirement to purchase the Replicator DR option.
Fig. 3.7 Sample of the hybrid disk type cluster environment¶
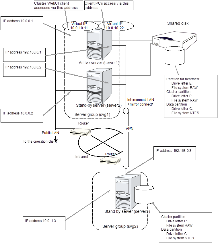
The above figure shows a sample of the cluster environment where a shared disk is mirrored in the same network. While the hybrid disk type configuration mirrors between server groups that are connected to the same shared disk device, the sample above mirrors the shared disk to the local disk in server3. Because of this, the stand-by server group svg2 has only one member server, server3.
Fig. 3.8 Sample of the remote cluster environment when the hybrid disk is used¶
The above sample shows a sample of the cluster environment where mirroring is performed between remote sites. This sample uses virtual IP addresses but not floating IP addresses because the server groups have different network segments of the Public-LAN. When a virtual IP address is used, all the routers located in between must be configured to pass on the host route. The mirror connect communication transfers the write data to the disk as it is. It is recommended to enable use a VPN with a dedicated line or the compression and encryption functions.
3.5.4. What is cluster object?¶
In EXPRESSCLUSTER, the various resources are managed as the following groups:
- Cluster objectConfiguration unit of a cluster.
- Server objectIndicates the physical server and belongs to the cluster object.
- Server group objectIndicates a group that bundles servers and belongs to the cluster object. This object is required when a hybrid disk resource is used.
- Heartbeat resource objectIndicates the network part of the physical server and belongs to the server object.
- Network partition resolution resource objectIndicates the network partition resolution mechanism and belongs to the server object.
- Group objectIndicates a virtual server and belongs to the cluster object.
- Group resource objectIndicates resources (network, disk) of the virtual server and belongs to the group object.
- Monitor resource objectIndicates monitoring mechanism and belongs to the cluster object.
3.6. What is a resource?¶
In EXPRESSCLUSTER, a group used for monitoring the target is called "resources." The resources that perform monitoring and those to be monitored are classified into two groups and managed. There are four types of resources and are managed separately. Having resources allows distinguishing what is monitoring and what is being monitored more clearly. It also makes building a cluster and handling an error easy. The resources can be divided into heartbeat resources, network partition resolution resources, group resources, and monitor resources.
See also
For the details of each resource, see the "Reference Guide".
3.6.1. Heartbeat resources¶
Heartbeat resources are used for verifying whether the other server is working properly between servers. The following heartbeat resources are currently supported:
- LAN heartbeat resourceUses Ethernet for communication.
- Witness heartbeat resourceUses the external server running the Witness server service to show the status (of communication with each server) obtained from the external server.
- BMC heartbeat resourceUses Ethernet for communication via BMC. This is available only when BMC hardware and firmware are supported.
3.6.2. Network partition resolution resources¶
The following resource is used to resolve a network partition:
- COM network partition resolution resourceThis is a network partition resolution resource by the COM method.
- DISK network partition resolution resourceThis is a network partition resolution resource by the DISK method and can be used only for the shared disk configuration.
- PING network partition resolution resourceThis is a network partition resolution resource by the PING method.
- HTTP network partition resolution resourceUses the external server running the Witness server service to show the status (of communication with each server) obtained from the external server.
- Majority network partition resolution resourceThis is a network partition resolution resource by the majority method.
3.6.3. Group resources¶
A group resource constitutes a unit when a failover occurs. The following group resources are currently supported:
- Application resource (appli)Provides a mechanism for starting and stopping an application (including user creation application.)
- Floating IP resource (fip)Provides a virtual IP address. A client can access a virtual IP address the same way as accessing a regular IP address.
- Mirror disk resource (md)Provides a function to perform mirroring a specific partition on the local disk and control access to it. It can be used only on a mirror disk configuration.
- Registry synchronization resource (regsync)Provides a mechanism to synchronize specific registries of more than two servers, to set the applications and services in the same way among the servers that constitute a cluster.
- Script resource (script)Provides a mechanism for starting and stopping a script (BAT) such as a user creation script.
- Disk resource (sd)Provides a function to control access to a specific partition on the shared disk. This can be used only when the shared disk device is connected.
- Service resource (service)Provides a mechanism for starting and stopping a service such as database and Web.
- Print spooler resource (spool)Provides a mechanism for failing over print spoolers.
- Virtual computer name resource (vcom)Provides a virtual computer name. This can be accessed from a client in the same way as a general computer name.
- Dynamic DNS resource (ddns)Registers a virtual host name and the IP address of the active server to the dynamic DNS server.
- Virtual IP resource (vip)Provides a virtual IP address. This can be accessed from a client in the same way as a general IP address. This can be used in the remote cluster configuration among different network addresses.
- CIFS resource (cifs)Provides a function to disclose and share folders on the shared disk and mirror disks.
- NAS resource (nas)Provides a function to mount the shared folders on the file servers as network drives.
- Hybrid disk resource (hd)A resource in which the disk resource and the mirror disk resource are combined. Provides a function to perform mirroring on a certain partition on the shared disk or the local disk and to control access.
- VM resource (vm)Starts, stops, or migrates the virtual machine.
- AWS elastic ip resource (awseip)Provides a system for giving an elastic IP (referred to as EIP) when EXPRESSCLUSTER is used on AWS.
- AWS virtual ip resource (awsvip)Provides a system for giving a virtual IP (referred to as VIP) when EXPRESSCLUSTER is used on AWS.
- AWS DNS resource (awsdns)Registers the virtual host name and the IP address of the active server to Amazon Route 53 when EXPRESSCLUSTER is used on AWS.
- Azure probe port resource (azurepp)Provides a system for opening a specific port on a node on which the operation is performed when EXPRESSCLUSTER is used on Microsoft Azure.
- Azure DNS resource (azuredns)Registers the virtual host name and the IP address of the active server to Azure DNS when EXPRESSCLUSTER is used on Microsoft Azure.
- Google Cloud virtual IP resource (gcvip)Provides a system for opening a specific port on a node on which the operation is performed when EXPRESSCLUSTER is used on Google Cloud Platform.
- Oracle Cloud virtual IP resource (ocvip)Provides a system for opening a specific port on a node on which the operation is performed when EXPRESSCLUSTER is used on Oracle Cloud Infrastructure.
Note
3.6.4. Monitor resources¶
A monitor resource monitors a cluster system. The following monitor resources are currently supported:
- Application monitor resource (appliw)Provides a monitoring mechanism to check whether a process started by application resource is active or not.
- Disk RW monitor resource (diskw)Provides a monitoring mechanism for the file system and function to perform a failover by resetting the hardware or an intentional stop error at the time of file system I/O stalling. This can be used for monitoring the file system of the shared disk.
- Floating IP monitor resource (fipw)Provides a monitoring mechanism of the IP address started by floating IP resource.
- IP monitor resource (ipw)Provides a mechanism for monitoring the network communication.
- Mirror disk monitor resource (mdw)Provides a monitoring mechanism of the mirroring disks.
- Mirror connect monitor resource (mdnw)Provides a monitoring mechanism of the mirror connect.
- NIC Link Up/Down monitor resource (miiw)Provides a monitoring mechanism for link status of LAN cable.
- Multi target monitor resource (mtw)Provides a status with multiple monitor resources.
- Registry synchronization monitor resource (regsyncw)Provides a monitoring mechanism of the synchronization process by a registry synchronization resource.
- Disk TUR monitor resource (sdw)Provides a mechanism to monitor the operation of access path to the shared disk by the TestUnitReady command of SCSI. This can be used for the shared disk of FibreChannel.
- Service monitor resource (servicew)Provides a monitoring mechanism to check whether a process started by a service resource is active or not.
- Print spooler monitor resource (spoolw)Provides a monitoring mechanism of the print spooler started by a print spooler resource.
- Virtual computer name monitor resource (vcomw)Provides a monitoring mechanism of the virtual computer started by a virtual computer name resource.
- Dynamic DNS monitor resource (ddnsw)Periodically registers a virtual host name and the IP address of the active server to the dynamic DNS server.
- Virtual IP monitor resource (vipw)Provides a monitoring mechanism of the IP address started by a virtual IP resource.
- CIFS resource (cifsw)Provides a monitoring mechanism of the shared folder disclosed by a CIFS resource.
- NAS resource (nasw)Provides a monitoring mechanism of the network drive mounted by a NAS resource.
- Hybrid disk monitor resource (hdw)Provides a monitoring mechanism of the hybrid disk.
- Hybrid disk TUR monitor resource (hdtw)Provides a monitoring mechanism for the behavior of the access path to the shared disk device used as a hybrid disk by the TestUnitReady command. It can be used for a shared disk using FibreChannel.
- Custom monitor resource (genw)Provides a monitoring mechanism to monitor the system by the operation result of commands or scripts which perform monitoring, if any.
- Process name monitor resource (psw)Provides a monitoring mechanism for checking whether a process specified by a process name is active.
- DB2 monitor resource (db2w)Provides a monitoring mechanism for the IBM DB2 database.
- ODBC monitor resource (odbcw)Provides a monitoring mechanism for the database that can be accessed by ODBC.
- Oracle monitor resource (oraclew)Provides a monitoring mechanism for the Oracle database.
- PostgreSQL monitor resource (psqlw)Provides a monitoring mechanism for the PostgreSQL database.
- SQL Server monitor resource (sqlserverw)Provides a monitoring mechanism for the SQL Server database.
- FTP monitor resource (ftpw)Provides a monitoring mechanism for the FTP server.
- HTTP monitor resource (httpw)Provides a monitoring mechanism for the HTTP server.
- IMAP4 monitor resource (imap4w)Provides a monitoring mechanism for the IMAP server.
- POP3 monitor resource (pop3w)Provides a monitoring mechanism for the POP server.
- SMTP monitor resource (smtpw)Provides a monitoring mechanism for the SMTP server.
- Tuxedo monitor resource (tuxw)Provides a monitoring mechanism for the Tuxedo application server.
- Weblogic monitor resource (wlsw)Provides a monitoring mechanism for the WebLogic application server.
- Websphere monitor resource (wasw)Provides a monitoring mechanism for the WebSphere application server.
- WebOTX monitor resource (otxw)Provides a monitoring mechanism for the WebOTX application server.
- VM monitor resource (vmw)Provides a monitoring mechanism for a virtual machine started by a VM resource
- Message receive monitor resource (mrw)Specifies the action to take when an error message is received and how the message is displayed on the Cluster WebUI.
- JVM monitor resource (jraw)Provides a monitoring mechanism for Java VM.
- System monitor resource (sraw)Provides a monitoring mechanism for the resources of the whole system.
- Process resource monitor resource (psrw)Provides a monitoring mechanism for running processes on the server.
- User mode monitor resource (userw)Provides a stall monitoring mechanism for the user space and a function for performing failover by an intentional STOP error or an HW reset at the time of a user space stall.
- AWS Elastic Ip monitor resource (awseipw)Provides a monitoring mechanism for the elastic ip given by the AWS elastic ip (referred to as EIP) resource.
- AWS Virtual Ip monitor resource (awsvipw)Provides a monitoring mechanism for the virtual ip given by the AWS virtual ip (referred to as VIP) resource.
- AWS AZ monitor resource (awsazw)Provides a monitoring mechanism for an Availability Zone (referred to as AZ).
- AWS DNS monitor resource (awsdnsw)Provides a monitoring mechanism for the virtual host name and IP address provided by the AWS DNS resource.
- Azure probe port monitor resource (azureppw)Provides a monitoring mechanism for ports for alive monitoring for the node where an Azure probe port resource has been activated.
- Azure load balance monitor resource (azurelbw)Provides a mechanism for monitoring whether the port number that is same as the probe port is open for the node where an Azure probe port resource has not been activated.
- Azure DNS monitor resource (azurednsw)Provides a monitoring mechanism for the virtual host name and IP address provided by the Azure DNS resource.
- Google Cloud virtual IP monitor resource (gcvipw)Provides a mechanism for monitoring the alive-monitoring port for the node where a Google Cloud virtual IP resource has been activated.
- Google Cloud load balance monitor resource (gclbw)Provides a mechanism for monitoring whether the same port number as the health-check port number has already been used, for the node where a Google Cloud virtual IP resource has not been activated.
- Oracle Cloud virtual IP monitor resource (ocvipw)Provides a mechanism for monitoring the alive-monitoring port for the node where an Oracle Cloud virtual IP resource has been activated.
- Oracle Cloud load balance monitor resource (oclbw)Provides a mechanism for monitoring whether the same port number as the health-check port number has already been used, for the node where an Oracle Cloud virtual IP resource has not been activated.
Note
3.7. Getting started with EXPRESSCLUSTER¶
Refer to the following guides when building a cluster system with EXPRESSCLUSTER:
3.7.1. Latest information¶
Refer to "4. Installation requirements for EXPRESSCLUSTER", "5. Latest version information" and "6. Notes and Restrictions" in this guide.
3.7.2. Designing a cluster system¶
Refer to "Determining a system configuration" and "Configuring a cluster system" in the "Installation and Configuration Guide" and "Group resource details", "Monitor resource details", "Heartbeat resources", "Details on network partition resolution resources", and "Information on other settings" in the "Reference Guide " and the "Hardware Feature Guide".
3.7.3. Configuring a cluster system¶
Refer to the "Installation and Configuration Guide"
3.7.4. Troubleshooting the problem¶
Refer to "The system maintenance information" in the "Maintenance Guide", and "Troubleshooting" and "Error messages" in the "Reference Guide".
4. Installation requirements for EXPRESSCLUSTER¶
This chapter provides information on system requirements for EXPRESSCLUSTER.
This chapter covers:
4.1. System requirements for hardware¶
EXPRESSCLUSTER operates on the following server architectures:
x86_64
4.1.1. General server requirements¶
Required specifications for the EXPRESSCLUSTER Server are the following:
RS-232C port 1 port (not necessary when configuring a cluster with 3 or more nodes)
Ethernet port 2 or more ports
Mirror disk or empty partition for mirror (required when the Replicator is used)
CD-ROM drive
4.1.2. Servers supporting Express5800/A1080a and Express5800/A1040a series linkage¶
The table below lists the supported servers that can use the Express5800/A1080a and Express5800/A1040a series linkage function of the BMC heartbeat resources and message receive monitor resources. This function cannot be used by servers other than the following.
Server |
Remarks |
|---|---|
Express5800/A1080a-E |
Update to the latest firmware. |
Express5800/A1080a-D |
Update to the latest firmware. |
Express5800/A1080a-S |
Update to the latest firmware. |
Express5800/A1040a |
Update to the latest firmware. |
4.2. System requirements for the EXPRESSCLUSTER Server¶
4.2.1. Supported operating systems¶
EXPRESSCLUSTER Server only runs on the operating systems listed below.
x86_64 version
OS |
Remarks |
|---|---|
Windows Server 2012 Standard |
|
Windows Server 2012 Datacenter |
|
Windows Server 2012 R2 Standard |
|
Windows Server 2012 R2 Datacenter |
|
Windows Server 2016 Standard |
|
Windows Server 2016 Datacenter |
|
Windows Server, version 1709 Standard |
|
Windows Server, version 1709 Datacenter |
|
Windows Server, version 1803 Standard |
|
Windows Server, version 1803 Datacenter |
|
Windows Server, version 1809 Standard |
|
Windows Server, version 1809 Datacenter |
|
Windows Server 2019 Standard |
|
Windows Server 2019 Datacenter |
|
Windows Server, version 1903 Standard |
|
Windows Server, version 1903 Datacenter |
|
Windows Server, version 1909 Standard |
|
Windows Server, version 1909 Datacenter |
4.2.2. Required memory and disk size¶
Required memory size |
User mode |
256 MB( 2 ) |
|---|---|---|
Kernel mode |
32 MB + 4 MB ( 3 ) x (number of mirror/hybrid resources) |
|
Required disk size |
Right after installation |
100 MB |
During operation |
5.0 GB |
When changing to asynchronous method, changing the queue size or changing the difference bitmap size, it is required to add more memory. Memory size increases as disk load increases because memory is used corresponding to mirror disk I/O.
4.2.3. Application supported by the monitoring options¶
The following applications are the target monitoring options that are supported.
x86_64 version
Monitor resource |
Application to be monitored |
EXPRESSCLUSTER Version |
Remarks |
|---|---|---|---|
Oracle monitor |
Oracle Database 12c Release 1 (12.1) |
12.00 or later |
|
Oracle Database 12c Release 2 (12.2) |
12.00 or later |
||
Oracle Database 18c (18.3) |
12.10 or later |
||
Oracle Database 19c (19.3) |
12.10 or later |
||
DB2 monitor |
DB2 V10.5 |
12.00 or later |
|
DB2 V11.1 |
12.00 or later |
||
DB2 V11.5 |
12.20 or later |
||
PostgreSQL monitor |
PostgreSQL 9.3 |
12.00 or later |
|
PostgreSQL 9.4 |
12.00 or later |
||
PostgreSQL 9.5 |
12.00 or later |
||
PostgreSQL 9.6 |
12.00 or later |
||
PostgreSQL 10 |
12.00 or later |
||
PostgreSQL 11 |
12.10 or later |
||
PostgreSQL 12 |
12.22 or later |
||
PowerGres on Windows V9.1 |
12.00 or later |
||
PowerGres on Windows V9.4 |
12.00 or later |
||
PowerGres on Windows V9.6 |
12.00 or later |
||
PowerGres on Windows V11 |
12.10 or later |
||
SQL Server monitor |
SQL Server 2014 |
12.00 or later |
|
SQL Server 2016 |
12.00 or later |
||
SQL Server 2017 |
12.00 or later |
||
SQL Server 2019 |
12.20 or later |
||
Tuxedo monitor |
Tuxedo 12c Release 2 (12.1.3) |
12.00 or later |
|
Weblogic monitor |
WebLogic Server 11g R1 |
12.00 or later |
|
WebLogic Server 11g R2 |
12.00 or later |
||
WebLogic Server 12c R2 (12.2.1) |
12.00 or later |
||
Websphere monitor |
WebSphere Application Server 8.5 |
12.00 or later |
|
WebSphere Application Server 8.5.5 |
12.00 or later |
||
WebSphere Application Server 9.0 |
12.00 or later |
||
WebOTX monitor |
WebOTX Application Server V9.1 |
12.00 or later |
|
WebOTX Application Server V9.2 |
12.00 or later |
||
WebOTX Application Server V9.3 |
12.00 or later |
||
WebOTX Application Server V9.4 |
12.00 or later |
||
WebOTX Application Server V9.5 |
12.00 or later |
||
WebOTX Application Server V10.1 |
12.00 or later |
||
JVM monitor |
WebLogic Server 11g R1 |
12.00 or later |
|
WebLogic Server 11g R2 |
12.00 or later |
||
WebLogic Server 12c R2 (12.2.1) |
12.00 or later |
||
WebOTX Application Server V9.1 |
12.00 or later |
||
WebOTX Application Server V9.2 |
12.00 or later |
||
WebOTX Application Server V9.3 |
12.00 or later |
||
WebOTX Application Server V9.4 |
12.00 or later |
||
WebOTX Application Server V9.5 |
12.00 or later |
||
WebOTX Application Server V10.1 |
12.00 or later |
||
WebOTX Enterprise Service Bus V8.4 |
12.00 or later |
||
WebOTX Enterprise Service Bus V8.5 |
12.00 or later |
||
Apache Tomcat 8.0 |
12.00 or later |
||
Apache Tomcat 8.5 |
12.00 or later |
||
Apache Tomcat 9.0 |
12.00 or later |
||
WebSAM SVF for PDF 9.1 |
12.00 or later |
||
WebSAM SVF for PDF 9.2 |
12.00 or later |
||
WebSAM Report Director Enterprise 9.1 |
12.00 or later |
||
WebSAM Report Director Enterprise 9.2 |
12.00 or later |
||
WebSAM Universal Connect/X 9.1 |
12.00 or later |
||
WebSAM Universal Connect/X 9.2 |
12.00 or later |
||
System monitor |
N/A |
12.00 or later |
|
Process resource monitor |
N/A |
12.10 or later |
Note
Above monitor resources are executed as 64-bit application in x86_64 environment. So that, the target applications must be 64-bit binaries.
4.2.4. Operation environment of VM resources¶
The following table shows the version information of the virtual machines on which the operation of the virtual machine resources has been verified.
Virtual Machine |
Version |
Remark |
|---|---|---|
Hyper-V |
Windows Server 2012 Hyper-V |
|
Windows Server 2012 R2 Hyper-V |
Note
VM resources do not work on Windows Server 2016.
4.2.5. Operation environment for SNMP linkage functions¶
EXPRESSCLUSTER with SNMP Service of Windows is validated on following OS.
x86_64 version
OS |
EXPRESSCLUSTER version |
Remarks |
|---|---|---|
Windows Server 2012 |
12.00 or later |
|
Windows Server 2012 R2 |
12.00 or later |
|
Windows Server 2016 |
12.00 or later |
|
Windows Server, version 1709 |
12.00 or later |
4.2.6. Operation environment for JVM monitor¶
The use of the JVM monitor requires a Java runtime environment.
The use of the JVM monitor load balancer linkage function (when using BIG-IP Local Traffic Manager) requires a Microsoft .NET Framework runtime environment.
Microsoft .NET Framework 3.5 Service Pack 1
Installation procedure
Fig. 4.1 Server Manager¶
Fig. 4.2 Select Server¶
Click Next in the Server Roles window.
In the Features window, select .Net Framework 3.5 Features and click Next.
Fig. 4.3 Select Features¶
If the server is connected to the Internet, click Install in the Confirm installation selections window to install .Net Framework 3.5.
If the server is not connectable to the Internet, select Specify an alternative source path in the Confirm installation selections window.
Fig. 4.4 Confirm Installation Options¶
Specify the path to the OS installation medium in the Path field while referring to the explanation displayed in the window, and then click OK. After this, click Install to install .Net Framework 3.5.
Fig. 4.5 Specify Alternative Source Path¶
The tables below list the load balancers that were verified for the linkage with the JVM monitor.
x86_64 version
Load balancer |
EXPRESSCLUSTER version |
Remarks |
|---|---|---|
Express5800/LB400h or later |
12.00 or later |
|
InterSec/LB400i or later |
12.00 or later |
|
BIG-IP v11 |
12.00 or later |
|
CoyotePoint Equalizer |
12.00 or later |
4.2.7. Operation environment for system monitor or process resource monitor or function of collecting system resource information¶
Note
On the OS of Windows Server 2012 or later, NET Framework 4.5 version or later is pre-installed (The version of the pre-installed one varies depending on the OS).
4.2.8. Operation environment for AWS Elastic IP resource, AWS virtual IP resource, AWS Elastic IP monitor resource, AWS Virtual IP monitor resource and AWS AZ monitor resource¶
The use of the AWS elastic ip resource, AWS virtual ip resource, AWS elastic IP monitor resource, AWS virtual IP monitor resource and AWS AZ monitor resource requires the following software.
Software |
Version |
Remarks |
|---|---|---|
AWS CLI |
1.6.0 or later |
|
Python |
2.7.5 or later
3.6.7 or later
3.8.0 or later
|
Python accompanying the AWS CLI is not allowed. |
The following are the version information for the OSs on AWS on which the operation of the AWS elastic ip resource, AWS virtual ip resource, AWS elastic IP monitor resource, AWS virtual IP monitor resource and AWS AZ monitor resource has been verified.
x86_64
Distribution |
EXPRESSCLUSTER Version |
Remarks |
|---|---|---|
Windows Server 2012 |
12.00 or later |
|
Windows Server 2012 R2 |
12.00 or later |
|
Windows Server 2016 |
12.00 or later |
|
Windows Server 2019 |
12.10 or later |
4.2.9. Operation environment for AWS DNS resource and AWS DNS monitor resource¶
The use of the AWS DNS resource and AWS DNS monitor resource requires the following software.
Software |
Version |
Remarks |
|---|---|---|
AWS CLI |
1.11.0 or later |
|
Python |
2.7.5 or later
3.6.7 or later
3.8.0 or later
|
Python accompanying the AWS CLI is not allowed. |
The following are the version information for the OSs on AWS on which the operation of the AWS DNS resource and AWS DNS monitor resource has been verified.
x86_64
Distribution |
EXPRESSCLUSTER Version |
Remarks |
|---|---|---|
Windows Server 2012 |
12.00 or later |
|
Windows Server 2012 R2 |
12.00 or later |
|
Windows Server 2016 |
12.00 or later |
|
Windows Server 2019 |
12.10 or later |
4.2.10. Operation environment for Azure probe port resource, Azure probe port monitor resource and Azure load balance monitor resource¶
The following are the version information for the OSs on Microsoft Azure on which the operation of the Azure probe port resource, Azure probe port monitor resource and Azure load balance monitor resource is verified.
x86_64
Distribution |
EXPRESSCLUSTER Version |
Remarks |
|---|---|---|
Windows Server 2012 |
12.00 or later |
|
Windows Server 2012 R2 |
12.00 or later |
|
Windows Server 2016 |
12.00 or later |
|
Windows Server, version 1709 |
12.00 or later |
|
Windows Server 2019 |
12.10 or later |
The following are the Microsoft Azure deployment models with which the operation of the Azure probe port resource, Azure probe port monitor resource, and Azure load balance monitor resource has been verified.
For the method to configure a load balancer, refer to "EXPRESSCLUSTER X HA Cluster Configuration Guide for Microsoft Azure (Windows)".
x86_64
Deployment model |
EXPRESSCLUSTER Version |
Remarks |
|---|---|---|
Resource Manager |
12.00 or later |
Load balancer is required |
4.2.11. Operation environment for Azure DNS resource and Azure DNS monitor resource¶
The use of the Azure DNS resource and Azure DNS monitor resource requires the following software.
Software |
Version |
Remarks |
|---|---|---|
Azure CLI |
2.0 or later |
The following are the version information for the OSs on Microsoft Azure on which the operation of the Azure DNS resource and Azure DNS monitor resource has been verified.
x86_64
Distribution |
EXPRESSCLUSTER Version |
Remarks |
|---|---|---|
Windows Server 2012 |
12.00 or later |
|
Windows Server 2012 R2 |
12.00 or later |
|
Windows Server 2016 |
12.00 or later |
|
Windows Server, version 1709 |
12.00 or later |
|
Windows Server 2019 |
12.10 or later |
x86_64
Deployment model |
EXPRESSCLUSTER Version |
Remarks |
|---|---|---|
Resource Manager |
12.00 or later |
Azure DNS is required. |
4.2.12. Operation environments for Google Cloud virtual IP resource, Google Cloud virtual IP monitor resource, and Google Cloud load balance monitor resource¶
The following lists the versions of the OSs on Google Cloud Platform on which the operation of the Google Cloud virtual IP resource, the Google Cloud virtual IP monitor resource, and the Google Cloud load balance monitor resource was verified.
Distribution |
EXPRESSCLUSTER Version |
Remarks |
|---|---|---|
Windows Server 2012 R2 |
12.20 or later |
|
Windows Server 2016 |
12.20 or later |
|
Windows Server 2019 |
12.20 or later |
4.2.13. Operation environments for Oracle Cloud virtual IP resource, Oracle Cloud virtual IP monitor resource, and Oracle Cloud load balance monitor resource¶
The following lists the versions of the OSs on Oracle Cloud Infrastructure on which the operation of the Oracle Cloud virtual IP resource, the Oracle Cloud virtual IP monitor resource, and the Oracle Cloud load balance monitor resource was verified.
Distribution |
EXPRESSCLUSTER Version |
Remarks |
|---|---|---|
Windows Server 2012 R2 |
12.20 or later |
|
Windows Server 2016 |
12.20 or later |
|
Windows Server 2019 |
12.20 or later |
4.2.14. Operation environment for the Connector for SAP¶
OS and SAP NetWeaver(or later, SAP NW), which confirms the operation of the Connector for SAP presents the version information of the following.
NW
Version
|
SAP Kernel
Version
|
EXPRESSCLUSTER
Version
|
OS
|
Cluster configuration
|
|---|---|---|---|---|
7.4
|
745
749
753
|
12.01~
|
Microsoft Windows Server 2012
Microsoft Windows Server 2012 R2
Microsoft Windows Server 2016
|
SAN connection, Shared Disk Type
Mirror Disk Type
|
7.5
|
745
749
753
|
12.00~
|
Microsoft Windows Server 2012
Microsoft Windows Server 2012 R2
Microsoft Windows Server 2016
|
SAN connection, Shared Disk Type
Mirror Disk Type
|
7.52
|
753
|
12.10~
|
Microsoft Windows Server 2012
Microsoft Windows Server 2012 R2
Microsoft Windows Server 2016
|
SAN connection, Shared Disk Type
Mirror Disk Type
|
7.52
|
753
|
12.20~
|
Microsoft Windows Server 2012
Microsoft Windows Server 2012 R2
Microsoft Windows Server 2016
Microsoft Windows Server 2019
|
SAN connection, Shared Disk Type
Mirror disk type
|
Hardware and software requirements of the SAP NW, please refer to the documentation of the SAP NW.
4.3. System requirements for the Cluster WebUI¶
4.3.1. Supported operating systems and browsers¶
Browser |
Language |
|---|---|
Internet Explorer 11 |
English/Japanese/Chinese |
Internet Explorer 10 |
English/Japanese/Chinese |
Firefox |
English/Japanese/Chinese |
Google Chrome |
English/Japanese/Chinese |
Note
When using an IP address to connect to Cluster WebUI, the IP address must be registered to Site of Local Intranet in advance.
Note
When accessing Cluster WebUI with Internet Explorer 11, the Internet Explorer may stop with an error. In order to avoid it, please upgrade the Internet Explorer into KB4052978 or later. Additionally, in order to apply KB4052978 or later to Windows 8.1/Windows Server 2012R2, apply KB2919355 in advance. For details, see the information released by Microsoft.
Note
No mobile devices, such as tablets and smartphones, are supported.
4.3.2. Required memory size and disk size¶
Required memory size: 500MB or more
Required disk size: 200MB or more
5. Latest version information¶
This chapter provides the latest information on EXPRESSCLUSTER. The latest information on the upgraded and improved functions is described in details.
This chapter covers:
5.1. Correspondence list of EXPRESSCLUSTER and a manual¶
Description in this manual assumes the following version of EXPRESSCLUSTER. Make sure to note and check how EXPRESSCLUSTER versions and the editions of the manuals are corresponding.
EXPRESSCLUSTER Internal Version |
Manual |
Edition |
Remarks |
|---|---|---|---|
12.22 |
Getting Started Guide |
5th Edition |
|
Installation and Configuration Guide |
2nd Edition |
||
Reference Guide |
4th Edition |
||
Maintenance Guide |
2nd Edition |
||
Hardware Feature Guide |
1st Edition |
||
Legacy Feature Guide |
1st Edition |
5.2. New features and improvements¶
The following features and improvements have been released.
No.
|
Internal
Version
|
Contents
|
|---|---|---|
1 |
12.00 |
Management GUI has been upgraded to Cluster WebUI. |
2 |
12.00 |
HTTPS is supported for Cluster WebUI and WebManager. |
3 |
12.00 |
The fixed term license is released. |
4 |
12.00 |
The maximum number of mirror disk and/or hybrid disk resources has been expanded. |
5 |
12.00 |
Windows Server, version 1709 is supported. |
6 |
12.00 |
SQL Server monitor resource supports SQL Server 2017. |
7 |
12.00 |
Oracle monitor resource supports Oracle Database 12c R2. |
8 |
12.00 |
PostgreSQL monitor resource supports PowerGres on Windows 9.6. |
9 |
12.00 |
WebOTX monitor resource supports WebOTX V10.1. |
10 |
12.00 |
JVM monitor resource supports Apache Tomcat 9.0. |
11 |
12.00 |
JVM monitor resource supports WebOTX V10.1. |
12 |
12.00 |
The following monitor targets have been added to JVM monitor resource.
|
13 |
12.00 |
AWS DNS resource and AWS DNS monitor resource have been added. |
14 |
12.00 |
Azure DNS resource and Azure DNS monitor resource have been added. |
15 |
12.00 |
The clpstdncnf command to edit cluster termination behavior when OS shutdown initiated by other than cluster has been added. |
16 |
12.00 |
Monitoring behavior to detect error or timeout has been improved. |
17 |
12.00 |
The function to execute a script before or after group resource activation or deactivation has been added. |
18 |
12.00 |
The function to disable emergency shutdown for servers included in the same server group has been added. |
19 |
12.00 |
The function to create a rule for exclusive attribute groups has been added. |
20 |
12.00 |
Failover count up method is improved to select per server or per cluster. |
21 |
12.00 |
Internal communication has been improved to save TCP port usage. |
22 |
12.00 |
The list of files for log collection has been revised. |
23 |
12.00 |
Difference Bitmap Size to save differential data for mirror disk and hybrid disk resource is tunable. |
24 |
12.00 |
History Recording Area Size in Asynchronous Mode for mirror disk and hybrid disk resource is tunable. |
25 |
12.01 |
When HTTPS is unavailable in WebManager due to inadequate settings, a message is sent to event and alert logs. |
26 |
12.10 |
Windows Server, version 1803 is supported. |
27 |
12.10 |
Windows Server, version 1809 is supported. |
28 |
12.10 |
Windows Server 2019 is supported. |
29 |
12.10 |
Oracle monitor resource supports Oracle Database 18c. |
30 |
12.10 |
Oracle monitor resource supports Oracle Database 19c. |
31 |
12.10 |
PostgreSQL monitor resource supports PostgreSQL 11. |
32 |
12.10 |
PostgreSQL monitor resource supports PowerGres V11. |
33 |
12.10 |
Python 3 is supported by the following resources/monitor resources:
|
34 |
12.10 |
MSI installers and the pip-installed AWS CLI (aws.cmd) are supported by the following resources/monitor resources:
|
35 |
12.10 |
The Connector for SAP for SAP NetWeaver supports the following SAP NetWeaver:
|
36 |
12.10 |
The Connector for SAP/the bundled scripts for SAP NetWeaver supports the following:
|
37 |
12.10 |
Cluster WebUI supports cluster construction and reconfiguration. |
38 |
12.10 |
The DB rest point command for PostgreSQL has been added. |
39 |
12.10 |
The DB rest point command for DB2 has been added. |
40 |
12.10 |
The Witness heartbeat resource has been added. |
41 |
12.10 |
The HTTP network partition resolution resource has been added. |
42 |
12.10 |
The number of settings has been increased that can apply a changed cluster configuration without the suspension of business. |
43 |
12.10 |
A function has been added to check for duplicate floating IP addresses when a failover group is started up. |
44 |
12.10 |
A function has been added to delay automatic failover by a specified time with a heartbeat timeout detected between server groups in the remote cluster configuration. |
45 |
12.10 |
The number of environment variables has been increased that can be used with the start or stop scripts of the Script resources. |
46 |
12.10 |
A function has been added to judge the results of executing the script for the forced stop and to suppress failover. |
47 |
12.10 |
A function has been added to set a path to perl.exe to be used for the virtual machine management tool (vCLI 6.5) in the forced stop function. |
48 |
12.10 |
A function has been added to edit the IPMI command line to be executed in the forced stop and chassis identify functions. |
49 |
12.10 |
The process resource monitor resource has been added to integrate the process resource monitor functions of the system monitor resource. |
50 |
12.10 |
A function has been added to save as cluster statistical information the operation statuses of failover groups, group resources and monitor resources. |
51 |
12.10 |
Mirror statistical information and cluster statistical information have been added to the log collection pattern. |
52 |
12.10 |
The restriction of not re-executing scripts has been released in the Custom monitor resource where a target script whose Monitor Type is Asynchronous is finished and a monitor error occurs. |
53 |
12.10 |
A setting has been added to wait for stopping the Custom monitor resource before stopping group resources when the cluster is stopped. |
54 |
12.10 |
A function has been added to not execute a recovery with the start scripts of the Script resources. |
55 |
12.10 |
An option has been added to specify a server to which processes are requested with the clpmonctrl command. |
56 |
12.10 |
"mail" is supported as a destination to which notifications are output by the Alert Service with the clplogcmd command. |
57 |
12.10 |
SSL and TLS 1.0 are disabled for HTTPS connections to the WebManager server. |
58 |
12.11 |
Legibility and operability of Cluster WebUI have been improved. |
59 |
12.12 |
OpenSSL 1.1.1 is supported for Cluster WebUI. |
60 |
12.20 |
A RESTful API has been added which allows the operation and status collection of the cluster. |
61 |
12.20 |
The process of collecting cluster information has been improved in Cluster WebUI and commands. |
62 |
12.20 |
A function has been added for checking cluster configuration data. |
63 |
12.20 |
A function has been added for recording a message in the standby server in causing a stop error as a behavior in response to error detection. |
64 |
12.20 |
A function has been added for disabling the automatic group start and the restoration during the activation/deactivation failure of a group resource. |
65 |
12.20 |
The license management command has allowed reconstructing a fixed-term license in deleting a cluster node. |
66 |
12.20 |
OS user accounts have allowed logging in to Cluster WebUI. |
67 |
12.20 |
The following applications and scripts can be executed by users registered in the Account tab of Cluster Properties:
|
68 |
12.20 |
In conjunction with running the start/stop script on the active server, script resources have allowed executing the script from the standby server as well. |
69 |
12.20 |
Cluster nodes can be added or deleted without stopping the operation (except for the mirror/hybrid disk configuration). |
70 |
12.20 |
A function has been added for the log collection command not to collect the event log. |
71 |
12.20 |
Log collection has allowed collecting a log file greater than 2 GB. |
72 |
12.20 |
A log collection pattern of system statistics has been added. |
73 |
12.20 |
The conditions for setting a wait for stopping a group have been expanded. |
74 |
12.20 |
A function has been added to Cluster WebUI for displaying estimated time to start/stop a group. |
75 |
12.20 |
The proxy server has become available for the following functions:
|
76 |
12.20 |
The cluster start-up time has been shortened with interconnects disconnected. |
77 |
12.20 |
For Cluster WebUI and the clpstat command, the display in the state of a stopped/suspended cluster has been improved. |
78 |
12.20 |
Commands have been added for displaying estimated time to start/stop a group and time the monitor resource takes for monitoring. |
79 |
12.20 |
A function has been added for collecting system resource statistics. |
80 |
12.20 |
The default value for retry count at activation failure of the service resource was changed from 0 to 1. |
81 |
12.20 |
The HTTP monitor resource has supported basic authentication. |
82 |
12.20 |
The status of the AWS AZ monitor resource has been changed from abnormal to warning, with the status of the Availability Zone: information or impaired. |
83 |
12.20 |
Google Cloud virtual IP resources and Google Cloud virtual IP monitor resources have been added. |
84 |
12.20 |
Oracle Cloud virtual IP resources and Oracle Cloud virtual IP monitor resources have been added. |
85 |
12.20 |
For the following monitor resources, the default value of Action when AWS CLI command failed to receive response has been changed from Disable recovery action(Display warning) to Disable recovery action(Do nothing).
|
86 |
12.20 |
The DB2 monitor resource has supported DB2 v11.5. |
87 |
12.20 |
The SQL Server monitor resource has supported SQL Server 2019. |
88 |
12.20 |
A function has been added for nonstop expanding the data partition size of a mirror disk resource. |
89 |
12.20 |
A function has been added to clpmdctrl for treating mirror-disk data as the latest one without mirror recovery. |
90 |
12.22 |
RESTful API now supports new values for group resource status information. |
91 |
12.22 |
The clpmdctrl command is enhanced so that the middor disk data can be updated to the latest (turning from red to green) when a single server is stopped. |
92 |
12.22 |
PostgreSQL monitor resource supports PostgreSQL 12. |
5.3. Corrected information¶
Modification has been performed on the following minor versions.
Critical level:
- L
Operation may stop. Data destruction or mirror inconsistency may occur.Setup may not be executable.- M
Operation stop should be planned for recovery.The system may stop if duplicated with another fault.- S
A matter of displaying messages.Recovery can be made without stopping the system.
No.
|
Version in which the problem has been solved
/ Version in which the problem occurred
|
Phenomenon
|
Level
|
Occurrence condition/
Occurrence frequency
|
Cause
|
|---|---|---|---|---|---|
1
|
12.01/
12.00
|
Two fixed-term licenses of the same product may be enabled.
|
S
|
This problem occurs on rare occasions if the following two operations are performed simultaneously.
- An unused license in stock is automatically enabled when the license expires.
- A new license is registered by the command for registering a license.
|
There was a flaw in performing exclusive control when operating license information.
|
2
|
12.01/
12.00
|
The clpgrp command fails to start a group.
|
S
|
In a configuration where exclusive rules are set, this problem occurs when the clpgrp command is executed without specifying the name of the group to be started.
|
There was a flaw in the process when the group name is omitted.
|
3
|
12.01/
12.00
|
The following parameters about mirror disks are not displayed properly in Cluster WebUI, WebManager, and clpstat commands.
- Differential bitmap size
- History recording space size in the asynchronous mode
|
S
|
This problem occurs when referring to the cluster property by using the Cluster WebUI, WebManager and clpstat commands.
|
There was a flaw in the process of acquiring the displayed data.
|
4
|
12.01/
12.00
|
A monitoring timeout of the monitor resource may not be detected.
|
M
|
This problem occurs depending on the timing, when the time required for monitoring exceeds the setting value for timeout.
|
There was a flaw in the timeout judgment.
|
5
|
12.01/
12.00
|
Changes of the following parameters may not be reflected properly.
- Failover threshold when an error in activation of group resources is detected.
- Maximum failover count when an error of monitor resources is detected.
|
M
|
This problem occurs when all the following conditions are met:
- The number of servers is set for the failover count.
- Suspending/Resume is not executed to reflect the changes when changing a parameter.
|
The method for reflecting the change of a parameter was proper.
|
6
|
12.01/
12.00
|
In a configuration where CPU license and VM node license are mixed, a warning message appears, indicating that CPU licenses are insufficient.
|
S
|
This problem occurs when CPU license and VM node license are mix.
|
There was a flaw in counting licenses.
|
7
|
12.01/
12.00
|
When an error is detected in ODBC monitoring, it is erroneously judged to be normal.
|
M
|
This problem occurs when there is a monitor error in OCBC monitoring.
|
There was a flaw in returning the status of the ODBC monitor resource.
|
8
|
12.01/
12.00
|
In Azure DNS monitor resources, even if the DNS server on Azure runs properly, it may be judged to be an error.
|
S
|
If all the following conditions are met, this problem inevitably occurs:
- [Check Name Resolution] is set to ON.
- When the version of Azure CLI is between 2.0.30 and 2.0.32 (this problem does not occur when the version is 2.0.29 or earlier, or 2.0.33 or later).
|
Since tab characters were included in the list of DNS servers acquired by the version of Azure CLI, an analysis for output results of Azure CLI failed.
|
9
|
12.01/
12.00
|
In Azure DNS monitor resources, even if some of the DNS servers on Azure run properly, it may be judged to be an error.
|
S
|
If all the following conditions are met, this problem inevitably occurs:
- When [Check Name Resolution] is set to ON.
- The first DNS server on the list of the DNS servers acquired by Azure CLI does not run properly (The other DNS servers run properly.).
|
There was a flaw in confirming the soundness of DNS server.
|
10
|
12.01/
12.00
|
In Azure DNS monitor resource, even if it fails to acquire the list of the DNS servers on Azure, it is not judged to be an error.
|
S
|
If all the following conditions are met, this problem inevitably occurs:
- When [Check Name Resolution] is set to ON.
- Azure CLI fails to acquire the list of the DNS servers.
|
There was a flaw in judging whether it is normal or abnormal.
|
11
|
12.01/
12.00
|
In the following monitor resources, even if the process for control is cleared, it is judged to be a warning, instead of an error.
- Virtual computer name monitor resources
- Virtual IP monitor resources
- CIFS monitor resources
- Dynamic DNS monitor resources
|
M
|
If the process for control is cleared, this problem inevitably occurs.
|
There was a flaw in making a judgment about a warning or error.
|
12
|
12.01/
12.00
|
When using the JVM monitor resources, memory leak may occur in the Java VM to be monitored.
|
M
|
This problem may occur under the following condition:
- [Monitor the number of Active Threads] on [Thread] tab in [Tuning] properties on [Monitor (special)] tab is set to on.
|
When extending Java API being used, classes which are not released in Scavenge GC may be accumulated.
|
13
|
12.01/
12.00
|
Memory leak may occur In Java process of JVM monitor resources.
|
M
|
If all the following conditions are met, this problem may occur:
- All the settings in the [Tuning] properties on the [Monitor (special)] tab are set to OFF.
- More than one JVM monitor resource are created.
|
There was a flaw in disconnecting Java VM to be monitored.
|
14
|
12.01/
12.00
|
The JVM statistics log (jramemory.stat) is output, even if the following parameters are set to OFF in JVM monitor resources.
- [Monitor (special)] tab - [Tuning] properties - [Memory] tab - [Memory Heap Memory Rate]
- [Memory (special)] tab - [Tuning] properties - [Memory] tab - [Monitor Non-Heap Memory Rate]
|
S
|
If all the following conditions are met, this problem inevitably occurs:
- [Oracle Java (usage monitoring)] is selected for [JVM type] on the [Monitor (special)] tab.
- [Monitor Heap Memory Rate] on the [Memory] tab in the [Tuning] properties on the [Monitor (special)] tab is set to OFF.
- [Monitor Non-Heap Memory Rate] on the [Memory] tab in the [Tuning] properties on the [Monitor (special)] tab is set to OFF.
|
There was a flaw in deciding whether or not to output the JVM statistics log.
|
15
|
12.01/
12.00
|
The load balancer linkage function and BIG-IP linkage function do not run in JVM monitor resources.
|
M
|
Never fail to occur.
|
Since there are differences among binary signatures, the command of the function fails to run due to a security error.
|
16
|
12.01/
12.00
|
In the application using compatibility with EXPRESSCLUSTER Ver8.0 or earlier, some of cluster events cannot be properly collected.
|
M
|
This problem occurs when cluster events are monitored using compatible API.
|
There was a flaw in the process of notifying some of cluster events.
|
17
|
12.10/
12.00
|
When a failure is detected by the Custom monitor resource with the bundled scripts for SAP NetWeaver used, the SAP service is started while it is being stopped.
|
S
|
This problem occurs when stopping the SAP service takes time.
|
The script was not set to wait for the completion of stopping the SAP service.
|
18
|
12.10/
12.00
|
Activating the AWS Virtual IP resource fails if any characters other than ASCII characters are included in the tag.
|
S
|
This problem inevitably occurs when any characters other than ASCII characters are included in the tag.
|
Due to the specifications of the AWS CLI that the AWS Virtual IP resource uses.
|
19
|
12.10/
12.00
|
When the WebOTX monitor resource monitors WebOTX V10.1, a monitor error occurs.
|
S
|
This problem inevitably occurs.
|
In WebOTX V10.1, the PATH environment variable does not contain
${AS_INSTALL}bin where the WebOTX-provided otxadmin.bat command is located.
|
20
|
12.10/
12.00
|
The JVM monitor resource keeps its monitor status warning.
|
S
|
This problem occurs on rare occasions depending on the timing when the monitoring starts.
|
Due to the following:
- There was a flaw in the process of starting the monitoring in the JVM monitor resource.
- There was a flaw in the countermeasure against failing to obtain an output message in the corresponding language.
|
21
|
12.10/
12.00
|
For the NAS resource, selecting the Follow the default dependency option does not show the AWS DNS resource or the Azure DNS resource in the Dependent Resources list.
|
S
|
This problem inevitably occurs.
|
Due to the incorrect default values of the resources on which the NAS resource depends.
|
22
|
12.10/
12.00
|
In the SAP NetWeaver configuration, starting up the ASCS service fails on the failover destination node when the first failover is performed for the ASCS failover group.
|
S
|
This problem occurs when the first failover is performed for the ASCS failover group in the AWS environment.
|
The folder shared by the CIFS resource from the failover destination node was not be able to be referred to for a few tens of seconds.
|
23
|
12.10/
12.00
|
In SQL Server monitoring, SQL statements remaining in the DB cache may adversely affect the performance.
|
S
|
This problem occurs when the monitor level is Level 2.
|
A different update of SQL is issued every time the monitoring is performed.
|
24
|
12.10/
12.00
|
In ODBC monitoring, a timeout occurs in 15 seconds.
|
S
|
This problem occurs when the monitoring takes 15 seconds or more.
|
There was a flaw in the process of obtaining the timeout value of ODBC monitoring.
|
25
|
12.10/
12.00
|
In ODBC monitoring, no warning is issued but a monitor error occurs in such a case as invalidly naming a monitor user.
|
S
|
This problem occurs when a flaw exists in the configuration of the monitoring parameter.
|
Due to insufficient consideration for flaws in the configuration of the monitoring parameter.
|
26
|
12.10/
12.00
|
For listener monitoring in Oracle monitoring, a tnsping error does not lead to a monitor error.
|
S
|
This problem occurs when a tnsping error occurs in listener monitoring.
|
Due to the wrong return value for the tnsping error.
|
27
|
12.10/
12.00
|
A timeout in SQL Server monitoring causes the alert log to display the message of a function sequence error.
|
S
|
This problem occurs when a monitor timeout occurs.
|
Due to the incorrect error process to output the message of a function sequence error.
|
28
|
12.10/
12.00
|
Database monitoring may not output an error message to the alert log.
|
S
|
This problem occurs when some errors do not output their messages.
|
There was a flaw in the messages of some errors.
|
29
|
12.10/
12.00
|
In the Custom monitor resource, detecting a timeout does not issue an error but issues a warning.
|
M
|
This problem inevitably occurs when a timeout is detected in the Custom monitor resource.
|
There was a flaw in the process of judgment in timeout detection.
|
30
|
12.10/
12.00
|
In the service monitor resource, failing to obtain a handle to a target service does not issue an error but issues a warning.
|
S
|
This problem inevitably occurs when obtaining a handle to a target service fails in the service monitor resource.
|
There was a flaw in the process of judgment in the failure of obtaining a handle to a target service.
|
31
|
12.10/
12.00
|
In the Print spooler monitor resource, failing to obtain a handle to a Spooler service does not issue an error but issues a warning.
|
S
|
This problem inevitably occurs when obtaining a handle to a Spooler service fails.
|
There was a flaw in the process of judgment in the failure of obtaining a handle to a Spooler service.
|
32
|
12.10/
12.00
|
Suspending a cluster may time out.
|
S
|
This problem occurs on rare occasions when the cluster is suspended during its resume.
|
There was a flaw in the countermeasure against simultaneously suspending and resuming the cluster.
|
33
|
12.10/
12.00
|
When a failover is performed for a failover group configured to be manually started, some of its group resources may be started on the failover destination though they were not done at the failover source.
|
S
|
This problem occurs by the following procedure:
1. Stop a cluster.
2. Start the cluster.
3. Start some of the group resources of the failover group configured to be manually started.
4. Shut down the server where the group resources have been started.
|
There was a flaw in the initialization of data on the group resource statuses.
|
34
|
12.10/
12.00
|
The chassis ID lamp may not be turned off.
|
S
|
This problem occurs in an environment with the chassis identify function where any server of the cluster stops, its chassis ID lamp is turned on, and then cluster services on other servers working normally are stopped.
|
There was a flaw in the process of the judgment of whether the chassis ID lamp needs to be turned on or not.
|
35
|
12.10/
12.00
|
The following may fail: commands, operating cluster services with Cluster WebUI, and applying the configuration data.
|
S
|
This problem occurs when a stopping server exists in the cluster servers, the operation as described on the left is performed, and then (depending such conditions as the cluster configuration and the number of stopping servers) the cumulative response wait time exceeds the timeout value (120 seconds).
|
Due to the inappropriate default timeout value.
|
36
|
12.10/
12.00
|
The clpstat command displays an inappropriate status of a server being processed for returning to the cluster.
|
S
|
This problem occurs when the clpstat -g command is executed between the start and the end of the process for returning to the cluster.
|
There was a flaw in the process of the judgment of the server status.
|
37
|
12.10/
12.00
|
The clpstat command displays an inappropriate status of a cluster being processed for stopping.
|
S
|
This problem occurs when the clpstat command is executed between the start and the end of the process for stopping the cluster.
|
There was a flaw in the process of the judgment of the status during the process of stopping the cluster.
|
38
|
12.10/
12.00
|
Although a group resource is still being processed for stopping, its status may be shown as stopped.
|
M
|
This problem occurs when either of the following is performed for a group resource whose process for stopping has failed:
- Start-up
- Stop
|
There was a flaw in the process of changing the status caused by starting or stopping the abnormal group resource.
|
39
|
12.10/
12.00
|
Failing to stop a group resource does not trigger the specified final operation, but may cause an emergency shutdown to be executed.
|
M
|
This problem occurs when the final action caused by a deactivation error in the group resource is specified as Stop the cluster service and reboot OS.
|
There was a flaw in the judgment of conditions for an emergency shutdown.
|
40
|
12.10/
12.00
|
Setting a time-out ratio with the clptoratio command does not work for the Custom monitor resource.
|
S
|
This problem inevitably occurs.
|
The process of setting a time-out ratio was not included.
|
41
|
12.11/
12.10
|
Switching operation to Config Mode fails in Cluster WebUI.
|
S
|
This problem occurs when accessing Cluster WebUI via HTTPS with a specific web browser.
|
There was a location that could not handle the data transmission pattern from a specific web browser.
|
42
|
12.12/
12.10
|
Application resources may fail to activate.
|
S
|
Occurs when all of the following settings in application resources are configured:
- Resident Type is set to Non-Resident.
- Exec User is set.
- Normal Return Value is set.
|
There was a flaw in initializing variables.
|
43
|
12.12/
12.10/
|
When Network Warning Light is configured, the value of the following settings is not saved to the configuration information:
- Use Network Warning Light
- Set rsh Command File Path
- File Path
- Alert When Server Starts
- Voice File No.
- Alert When Server Stops
- Voice File No.
|
S
|
Always occurs when configure Network Warning Light.
|
There was a flaw in saving process of Network Warning Light settings.
|
44
|
12.22
/ 12.00 to 12.20
|
Remaining time may not be displayed correctly while a mirror is recovering.
|
S
|
Occurs when the remaining time of mirror recovery is more than one hour.
|
There was a flaw in the process to display remaining time of mirror recovery.
|
45
|
12.20/
12.00 to 12.12
|
During mirror recovery, the status of a mirror disk monitor resource/hybrid disk monitor resource may not change to warning.
|
S
|
This problem occurs when the mirror recovery starts with the status error of the mirror disk monitor resource/hybrid disk monitor resource.
|
There was a flaw in mirror recovery in improving the status display of monitor resources.
|
46
|
12.20/
12.00 to 12.12
|
Executing the clpstat command may display the following error message:
Could not connect to the server.
Internal error.Check if memory or OS resources are sufficient.
|
S
|
This problem rarely occurs when running the clpstat command comes immediately after starting up the cluster.
|
There was a flaw in error handling.
|
47
|
12.20/
12.00 to 12.12
|
Applying configuration data may request the user to take an unnecessary step of restarting the WebManager server.
|
S
|
This problem occurs when the following two different modifications were simultaneously made: a modification requiring a shutdown and restart of the cluster and a modification requiring a restart of the WebManager server.
|
There was a flaw in the process of judging how to apply configuration data.
|
48
|
12.20/
12.00 to 12.12
|
Inconsistency may occur between the current server data for a group and that for a group resource.
|
M
|
This problem rarely occurs after reconnecting interconnects with manual failover enabled.
|
There was a flaw in the process of updating the current server data in reconnecting the interconnects.
|
49
|
12.20/
12.00 to 12.12
|
The server is shut down by deleting it from Servers that can run the Group of a group, applying configuration data, and then stopping the cluster.
|
S
|
This problem occurs when the server with which the group was started up is deleted from Servers that can run the Group.
|
The group is not stopped when the server with which the group was started up is deleted from Servers that can run the Group.
|
50
|
12.20/
12.00 to 12.12
|
Applying configuration data may request the user to take an unnecessary step of suspending/resuming the cluster.
|
S
|
This problem may occur when the properties of an automatically registered monitor resource are referenced.
|
There was a flaw in internal processing concerned.
|
51
|
12.20/
12.00 to 12.12
|
The EXPRESSCLUSTER Web Alert service may abend.
|
S
|
This problem occurs very rarely regardless of conditions.
|
Variable initialization was missing.
|
52
|
12.20/
12.00 to 12.12
|
There is an increase in a handle held by wmiprvse.exe, a Windows OS process.
|
S
|
This problem is caused by executing WMI (Windows Management Instrumentation).
|
The handle release was missing.
|
53
|
12.20/
12.00 to 12.12
|
When a cluster is restarted, a group may not be started.
|
M
|
This problem rarely occurs during a cluster restart when the standby server is restarted ahead with the active-server groups being stopped.
|
There was a flaw in the process in response to a failure in the process of waiting for groups to be stopped between the servers.
|
54
|
12.20/
12.00 to 12.12
|
Stopping a server may take time.
|
S
|
This problem occurs very rarely in stopping a cluster.
|
There was a flaw in the process in response to a discrepancy between the servers in the timing of stopping a cluster.
|
55
|
12.20/
12.00 to 12.12
|
Even if deactivating a group or resource fails, the user may receive a notification that the deactivation has succeeded.
|
S
|
This problem may occur during an emergency shutdown.
|
Regardless of the results of deactivating a group or resource, an emergency shutdown led to a notification that the deactivation has succeeded.
|
56
|
12.20/
12.00 to 12.12
|
When a server is found down, the group may fail in failover.
|
M
|
This problem may occur when a server is found down in the process of synchronizing the internal data at the time of the server start.
|
There was a flaw in the process of updating the server status.
|
57
|
12.20/
12.00 to 12.12
|
A message receive monitor resource may fail to execute the recovery script.
|
S
|
This problem occurs when a user application is specified in the following format:
cscript <path to the script file>
|
There was a flaw in the process of checking the path of the specified user application.
|
58
|
12.20/
12.10 to 12.12
|
Installation may fail.
|
S
|
This problem occurs when any folder other than Program Files has been specified as the installation folder.
|
Finding the required DLL fails.
|
59
|
12.20/
12.10 to 12.12
|
Collecting mirror statistical information does not cooperate with OS standard functions.
|
S
|
This problem always occurs.
|
Finding the required DLL fails.
|
60
|
12.20/
12.10 to 12.12
|
A VM resource and VM monitor resource does not properly work.
|
M
|
This problem always occurs.
|
There was a flaw in the process of initializing the VM resource and VM monitor resource.
|
61
|
12.20/
12.00 to 12.12
|
Although deactivating a service resource stops the service, the deactivation may fail.
|
S
|
This problem may occur in specific services such as Oracle.
|
There are services which return the service stop request as an error even after the process of stopping such service is completed.
|
62
|
12.20/
12.00 to 12.12
|
Connecting to a virtual IP fails with an Azure probe port resource activated.
|
L
|
This problem:
|
For these cases, the Azure probe port resource rejected connection with the load balancer for a normality probe. |
63
|
12.20/
12.00 to 12.12
|
When a failover occurs, starting up a mirror disk resource may fail.
|
M
|
This problem rarely occurs when the failover is caused by resetting the server.
|
There was a flaw in the operation when the failover is caused by resetting the server.
|
64 |
12.22
/ 12.10 to 12.20
|
An Interconnect IP address set as Mirror Communication Only cannot be changed. |
S |
This problem occurs when the lower priority server is added ahead of the higher priority servers during the cluster construction. |
There was a flaw in internal processing concerned. |
65 |
12.22
/ 12.10 to 12.20
|
It is required to restart OS when trying to apply the configuration of [Use Chassis Identify] |
S |
This problem occurs when the configuration of [Use Chassis Identify] is changed and the configuration file is applied. |
Due to an invalid definition of the method of applying the configuration. |
66 |
12.22
/ 12.10 to 12.20
|
A registry key containing double byte characters cannot be set for the registry synchronization resource. |
S |
This problem occurs when a registry key contains double byte characters. |
The registry keys only allowed ASCII characters. |
67 |
12.22
/ 12.20
|
Checking AWS CLI fails in the cluster configuration data checking function. |
S |
This problem occurs when the cluster configuration data checking function is executed in an environment where the following group resources are set:
- AWS Elastic IP resource
- AWS virtual IP resource
- AWS DNS resource
|
The environment variables required to run AWSCLI commands were not fully configured. |
68 |
12.22
/ 12.20
|
Checking the floating IP resource or virtual IP resource fails in the cluster configuration data checking function after starting the cluster. |
S |
This problem occurs when the cluster configuration data checking function is executed when the floating IP resource or virtual IP resource is running. |
No consideration was given to the case that the floating IP resource or virtual IP resource is running. |
69 |
12.22
/ 12.20
|
Checking OS startup time may display an invalid result in the cluster configuration data checking function. |
S |
This problem occasionally occurs by a combination of the OS startup time and heartbeat timeout. |
There was a flaw in comparing the value. |
6. Notes and Restrictions¶
This chapter provides information on known problems and how to troubleshoot the problems.
This chapter covers:
6.1. Designing a system configuration¶
Hardware selection, system configuration, and shared disk configuration are introduced in this section.
6.1.1. Hardware requirements for mirror disk and hybrid disk¶
Dynamic disks cannot be used. Use basic disks.
The partitions (data and cluster partitions) for mirror disks and hybrid disks cannot be used by mounting them on an NTFS folder.
To use a mirror disk resource or a hybrid disk resource, partitions for mirroring (i.e. data partition and cluster partition) are required.
There are no specific limitations on locating partitions for mirroring, but the data partition sizes need to be perfectly matched with one another on a byte basis. A cluster partition also requires space of 1024MB or larger.
When making data partitions as logical partitions on the extended partition, make sure to select the logical partition for both servers. Even when the same size is specified on both primary partition and logical partition, their actual sizes may different from each other.
It is recommended to create a cluster partition and a data partition on different disks for the load distribution. (There are not any problems to create them on the same disk, but the writing performance will slightly decline, in case of asynchronous mirroring or in a state that mirroring is suspended.)
Use the same type of disks for reserving data partitions that perform mirroring by mirror resources on both of the servers.
Example
Combination
server1
server2
OK
SCSI
SCSI
OK
IDE
IDE
NG
IDE
SCSI
Partition size reserved by Disk Management is aligned by the number of blocks (units) per disk cylinder. For this reason, if disk geometries used as disks for mirroring differ between servers, the data partition sizes cannot be matched perfectly. To avoid this problem, it is recommended to use the same hardware configurations including RAID configurations for the disks that reserve data partitions on server1 and server2.
When you cannot synchronize the disk type or geometry on the both servers, make sure to check the exact size of data partitions by using the clpvolsz command before configuring a mirror disk resource or a hybrid disk resource. If they do not match, make the larger partition small by using the clpvolsz command.
When RAID-disk is mirrored, it is recommended to use writeback mode because writing performance decreases a lot when the disk array controller cache is set to write-thru mode. However, when writeback mode is used, it is necessary to use disk array controller with battery installed or use with UPS.
A partition with the OS page file cannot be mirrored.
6.1.2. IPv6 environment¶
The following function cannot be used in an IPv6 environment:
BMC heartbeat resource
AWS Elastic IP resource
AWS Virtual IP resource
AWS DNS resource
Azure probe port resource
Azure DNS resource
Google Cloud virtual IP resource
Oracle Cloud virtual IP resource
AWS Elastic IP monitor
AWS Virtual IP monitor
AWS AZ monitor
AWS DNS monitor
Azure probe port monitor
Azure load balance monitor
Azure DNS monitor
Google Cloud virtual IP monitor resource
Google Cloud load balance monitor resource
Oracle Cloud virtual IP monitor resource
Oracle Cloud load balance monitor resource
The following functions cannot use link-local addresses:
Kernel mode LAN heartbeat resource
Mirror disk connect
PING network partition resolution resource
FIP resource
VIP resource
6.1.3. Network configuration¶
The cluster configuration cannot be configured or operated in an environment, such as NAT, where an IP address of a local server is different from that of a remote server.
Example of network configuration
6.1.5. Write function of the mirror disk and hybrid disk¶
There are 2 types of disk mirroring of mirror disk resources and hybrid disk resources: synchronous mirroring and asynchronous mirroring.
In synchronous mirroring, data is written in the disks of both servers for every request to write data in the data partition to be mirrored and its completion is waited. Data is written in each of the servers along with this, but it is written in disks of other servers via network, so writing performance declines more significantly compared to a normal local disk that is not to be mirrored. In case of the remote cluster configuration, since the network communication speed is slow and delay is long, the writing performance declines drastically.
In asynchronous mirroring, data is written to the local server immediately. However, when writing data to other server, it is saved to the local queue first and then written in the background. Since the completion of writing data to other server is not waited for, even when the network performance is low, the writing performance will not decline significantly. However, in case of asynchronous mirror, the data to be updated is saved in the queue for every writing request as well, so the writing performance declines more significantly, compared to the normal local disk that is not to be mirrored and the shared disk. For this reason, it is recommended to use the shared disk for the system (such as the database system with lots of update systems) that is required high throughput for writing data in disks.
In case of asynchronous mirroring, the writing sequence will be guaranteed, but the data that has been updated to the latest may be lost, if an active server shuts down. For this reason, if it is required to inherit the data immediately before an error occurs for sure, use synchronous mirroring or the shared disk.
6.1.6. History file of asynchronous mirroring¶
In mirror disk or hybrid disk with asynchronous mode, data that cannot afford to be written in memory queue is recorded temporarily in a folder specified to save history files. When the limit of the file is not specified, history files are written in the specified folder without limitation. In this case, the line speed is too low, compared to the disk update amount of application, writing data to other server cannot catch up with updating the disk, and history files will overflow from the disk.
For this reason, it is required to reserve a communication line with enough speed in the remote cluster configuration as well, in accordance with the amount of disk application to be updated.
In case the folder with history files overflows from the disk because the communication band gets narrowed or the disk is updated continuously, it is required to reserve enough empty space in the drive and specify the limit of the history file size. This space will be specified as the destination to write history files, and to specify the drive different from the system drive as much as possible.
6.1.7. Data consistency among multiple asynchronous mirror disks¶
In mirror disk or hybrid disk with asynchronous mode, writing data to the data partition of the active server is performed in the same order as the data partition of the standby server.
This writing order is guaranteed except during the initial mirror disk configuration or recovery (copy) period after suspending mirroring the disks. The data consistency among the files on the standby data partition is guaranteed.
However, the writing order is not guaranteed among multiple mirror disk resources and hybrid disk resources. For example, if a file gets older than the other and files that cannot maintain the data consistency are distributed to multiple asynchronous mirror disks, an application may not run properly when it fails over due to server failure.
For this reason, be sure to place these files on the same asynchronous mirror disk or hybrid disk.
6.1.8. Multi boot¶
Avoid using multi boot if either of mirror disk or shared disk is used because if an operating system is started from another boot disk, access restrictions on mirroring and the shared disk become ineffective. The mirror disk consistency will not be guaranteed and data on the shared disk will not be protected.
6.1.9. JVM monitor resources¶
Up to 25 Java VMs can be monitored concurrently. The Java VMs that can be monitored concurrently are those which are uniquely identified by the Cluster WebUI (with Identifier in the Monitor(special) tab)
Connections between Java VMs and JVM monitor resources do not support SSL.
It may not be possible to detect thread deadlocks. This is a known problem in Java VM. For details, refer to "Bug ID: 6380127" in the Oracle Bug Database
The JVM monitor resources can monitor only the Java VMs on the server on which the JVM monitor resources are running.
The Java installation path setting made by the Cluster WebUI (with Java Installation Path in the JVM monitor tab in Cluster Property) is shared by the servers in the cluster. The version and update of Java VM used for JVM monitoring must be the same on every server in the cluster.
The management port number setting made by the Cluster WebUI (with Management Port in the Connection Setting dialog box opened from the JVM monitor tab in Cluster Property) is shared by all the servers in the cluster.
Application monitoring is disabled when an application to be monitored on the IA32 version is running on an x86_64 version OS.
If a large value such as 3,000 or more is specified as the maximum Java heap size by the Cluster WebUI (by using Maximum Java Heap Size on the JVM monitor tab in Cluster Property), The JVM monitor resources will fail to start up. The maximum heap size differs depending on the environment, so be sure to specify a value based on the capacity of the mounted system memory.
If you want to take advantage of the target Java VM load calculation function of coordination load balancer is recommended for use in SingleServerSafe.
- If "-XX:+UseG1GC" is added as a startup option of the target Java VM, the settings on the Memory tab on the Monitor(special) tab in Property of JVM monitor resources cannot be monitored before Java 7.It's possible to monitor by choosing Oracle Java (usage monitoring) in JVM Type on the Monitor(special) tab after Java 8.
6.1.10. Requirements for network warning light¶
When using "DN-1000S" or "DN-1500GL," do not set your password for the warning light.
- To play an audio file as a warning, you must register the audio file to a network warning light supporting audio file playback.For details about how to register an audio file, see the manual of the network warning light you want to use.
Set up a network warning light so that a server in a cluster is permitted to execute the rsh command to that warning light.
6.2. Before installing EXPRESSCLUSTER¶
Consideration after installing an operating system, when configuring OS and disks are described in this section.
6.2.1. File system¶
Use NTFS for file systems of a partition to install OS, a partition to be used as a disk resource of the shared disk, and of a data partition of a mirror disk resource and a hybrid disk resource.
6.2.2. Communication port number¶
In EXPRESSCLUSTER, the following port numbers are used by default. You can change the port number by using the Cluster WebUI.
Make sure not to access the following port numbers from a program other than EXPRESSCLUSTER.
Configure to be able to access the port number below when setting a firewall on a server:
For an AWS environment, configure to able to access the following port numbers in the security group setting in addition to the firewall setting.
Server to Server
From
To
Used for
Server
Automatic allocation 4
Server
29001/TCP
Internal communication
Server
Automatic allocation
Server
29002/TCP
Data transfer
Server
Automatic allocation
Server
29003/UDP
Alert synchronization
Server
Automatic allocation
Server
29004/TCP
Communication between disk agents
Server
Automatic allocation
Server
29005/TCP
Communication between mirror drivers
Server
Automatic allocation
Server
29008/TCP
Cluster information management
Server
Automatic allocation
Server
29010/TCP
Internal communication of RESTful API
Server
29106/UDP
Server
29106/UDP
Heartbeat
- 4
In automatic allocation, a port number not being used at a given time is allocated.
Client to Server
From
To
Used for
ClientAutomatic allocationServer29007/TCP29007/UDPClient service communicationRESTful API clientAutomatic allocationServer29009/TCPhttp communicationCluster WebUI to Server
From
To
Used for
Cluster WebUI,
Automatic allocation
Server
29003/TCP
http communication
Others
From
To
Used for
Server
Automatic allocation
Network warning light
See the manual for each product.
Network warning light control
Server
Automatic allocation
BMC Management LAN of the server
623/UDP
BMC control (Forced stop/chassis identify)
Management LAN of server BMC
Automatic allocation
Server
162/UDP
Monitoring target of the external linkage monitor configured for BMC linkage
Management LAN of server BMC
Automatic allocation
Management LAN of server BMC
5570/UDP
BMC HB communication
Server
Automatic allocation
Witness server
Communication port number specified with Cluster WebUI
Connection destination host of the Witness heartbeat resource
Server
Automatic allocation
Monitor target
icmp
IP monitor resource
Server
Automatic allocation
NFS server
icmp
Monitoring if NFS server of NAS resource is active
Server
Automatic allocation
Monitor target
icmp
Monitoring target of PING method of network partition resolution resource
Server
Automatic allocation
Monitor target
Management port number set by the Cluster WebUI
Monitoring target of HTTP method of network partition resolution resource
Server
Automatic allocation
Server
Management port number set by the Cluster WebUI
JVM monitor resource
Server
Automatic allocation
Monitoring target
Connection port number set by the Cluster WebUI
JVM monitor resource
Server
Automatic allocation
Server
Management port number for Load Balancer Linkage set by the Cluster WebUI
JVM monitor resource
Server
Automatic allocation
BIG-IP LTM
Communication port number set by the Cluster WebUI
JVM monitor resource
Server
Automatic allocation
Server
Probe port set by the Cluster WebUI
Azure probe port resource
Server
Automatic allocation
AWS region endpoint
443/tcp
AWS Elastic IP resourceAWS virtual IP resourceAWS DNS resourceAWS Elastic IP monitor resourceAWS virtual IP monitor resourceAWS AZ monitor resourceAWS DNS monitor resourceServer
Automatic allocation
Azure endpoint
443/tcp
Azure DNS resource
Server
Automatic allocation
Azure authoritative name server
53/udp
Azure DNS monitor resource
Server
Automatic allocation
Server
Port number set in Cluster WebUI
Google Cloud virtual IP resource
Server
Automatic allocation
Server
Port number set in Cluster WebUI
Oracle Cloud virtual IP resource
If mirror connect monitor resources are going to be used, you need to let icmp packets through because EXPRESSCLUSTER checks if ping reaches between servers. If mirror connect monitor resources are going to be used, modify firewall settings so that ping reaches between servers. For an AWS environment, modify the Security Group setting in addition to the firewall setting.
JVM monitor uses the following four port numbers:
This management port number is a port number that the JVM monitor resource uses internally. To set the port number, open the Cluster Properties window of the Cluster WebUI, select the JVM monitor tab, and then open the Connection Setting dialog box. For more information, refer to " Parameter details" in the "Reference Guide".
This connection port number is the port number used to connect to the Java VM on the monitoring target (WebLogic Server or WebOTX). To set the port number, open the Properties window for the relevant JVM monitoring resource name, and then select the Monitor(special) tab. For more information, refer to "Monitor resource details" in the "Reference Guide".
This load balancer linkage port number is the port number used for load balancer linkage. When load balancer linkage is not used, the port number does not need to be set. To set the port number, open the Cluster Properties window of the Cluster WebUI, select the JVM monitor tab, and then open the Load Balancer Linkage Settings dialog box. For more information, refer to " Parameter details" in the "Reference Guide".
This communication port number is the port number used for load balancer linkage by BIG-IP LTM. When load balancer linkage is not used, the port number does not need to be set. To set the port number, open the Cluster Properties window of the Cluster WebUI, select the JVM monitor tab, and then open the Load Balancer Linkage Settings dialog box. For more information, refer to "Parameter details" in the "Reference Guide".
The following are port numbers used by the load balancer for the alive monitoring of each server: Probeport of an Azure probe port resource, Port Number of a Google Cloud virtual IP resource, and Port Number of an Oracle Cloud virtual IP resource.
The AWS Elastic IP resource, AWS virtual IP resource, AWS DNS resource, AWS Elastic IP monitor resource, AWS virtual IP monitor resource, AWS AZ monitor resource, and AWS DNS monitor resource run the AWS CLI. The above port numbers are used by the AWS CLI.
The Azure DNS resource runs the Azure CLI. The above port numbers are used by the Azure CLI.
6.2.3. Changing automatic allocation range of communication port numbers managed by the OS¶
The automatic allocation range of communication port numbers managed by the OS may overlap the communication port numbers used by EXPRESSCLUSTER.
Check the automatic allocation range of communication port numbers managed by the OS, by using the following method. If there is any overlap, change the port numbers used by EXPRESSCLUSTER or change the automatic allocation range of communication port numbers managed by the OS, by using the following method to prevent any overlap.
Display and set the automatic allocation range by using the Windows netsh command.
Checking the automatic allocation range of communication port numbers managed by the OS
netsh interface <ipv4|ipv6> show dynamicportrange <tcp|udp>
An example is shown below.
>netsh interface ipv4 show dynamicportrange tcp Range of dynamic ports of the tcp protocol ------------------------------------------ Start port : 49152 Number of ports : 16384
This example indicates that the range in which communication port numbers are automatically allocated in the TCP protocol is 49152 to 68835 (allocation of 16384 ports beginning with port number 49152). If any of the port numbers used by EXPRESSCLUSTER fall within this range, change the port numbers used by EXPRESSCLUSTER or follow description given in "Setting the automatic allocation range of communication port numbers managed by the OS," below.
Setting the automatic allocation range of communication port numbers managed by the OS
netsh interface <ipv4|ipv6> set dynamicportrange <tcp|udp> [startport=]<start_port_number> [numberofports=]<range_of_automatic_allocation>
An example is shown below.
>netsh interface ipv4 set dynamicportrange tcp startport=10000 numberofports=1000
This example sets the range in which communication port numbers are automatically allocated in the TCP protocol (ipv4) to between 10000 and 10999 (allocation of 1000 ports beginning with port number 10000).
6.2.4. Avoiding insufficient ports¶
6.2.5. Clock synchronization¶
In a cluster system, it is recommended to synchronize multiple server clocks regularly. Synchronize server clocks by using the time server.
6.2.7. Partition for mirror disk¶
Create a raw partition with larger than 1024MB space on local disk of each server as a management partition for mirror disk resource (cluster partition.)
Create a partition (data partition) for mirroring on local disk of each server and format it with NTFS. It is not necessary to recreate a partition when the existing partition is mirrored.
Set the same data partition size to both servers. Use the clpvolsz command for checking and adjusting the partition size accurately.
Set the same drive letter to both servers for a cluster partition and data partition.
6.2.8. Partition for hybrid disk¶
As a partition for hybrid disk resource management (cluster partition), create a RAW partition of 1024MB or larger in the shared disk of each server group (or in the local disk if there is one member server in the server group).
Create a partition to be mirrored (data partition) in the shared disk of each server group (or in the local disk if there is one member server in the server group) and format the partition with NTFS (it is not necessary to create a partition again when an existing partition is mirrored).
Set the same data partition size to both server groups. Use the clpvolsz command for checking and adjusting the partition size accurately.
Set the same drive letter to cluster partitions in all servers. Set the same drive letter to data partitions in all servers..
6.2.9. Access permissions of a folder or a file on the data partition¶
In the workgroup environment, you must set access permission of a folder or a file on the data partition for an user on each cluster server. For example, you must set access permission for "test" user of "server1" and "server2" which are cluster servers.
6.2.10. Adjusting OS startup time¶
It is necessary to configure the time from power-on of each node in the cluster to the server operating system startup to be longer than the following5:
The time from power-on of the shared disks to the point they become available.
Heartbeat timeout time.
- 5
3 Refer to "3. Adjustment of the operating system startup time (Required)" in "Settings after configuring hardware" in "Determining a hardware configuration" in "Determining a system configuration" in the "Installation and Configuration Guide".
6.2.11. Verifying the network settings¶
On all servers in the cluster, verify the status of the following networks using the ipconfig or ping command.
Check the network settings by using the ipconfig and ping commands.
Public LAN (used for communication with all the other machines)
Interconnect-dedicated LAN (used for communication between servers in EXPRESSCLUSTER)
Mirror connect LAN (used with interconnect)
Host name
The IP address does not need to be set as floating IP resource in the operating system.
When NIC is link down, IP address will be disabled in a server that if IPv6 is specified for the EXPRESSCLUSTER configuration (such as heartbeat and mirror connect).
In that case, EXPRESSCLUSTER may cause some problems. Type following command to disable media sense function to avoid this problem.
netsh interface ipv6 set global dhcpmediasense=disabled
6.2.12. Coordination with ESMPRO/AutomaticRunningController¶
The following are the notes on EXPRESSCLUSTER configuration when EXPRESSCLUSTER works together with ESMPRO/AutomaticRunningController (hereafter ESMPRO/AC). If these notes are unmet, EXPRESSCLUSTER may fail to work together with ESMPRO/AC.
The function to use EXPRESSCLUSTER with ESMPRO/AC does not work on the OS of x64 Edition.
You cannot specify only the DISK-method resource as a network partition resolution resource. When you specify the DISK method, do so while combining with other network partition resolution method such as PING method and COM method.
When creating a disk TUR monitor resource, do not change the default value (No Operation) for the final action.
When creating a Disk RW monitor resource, if you specify a path on the shared disk for the value to be set for file name, do not change the default value (active) for the monitor timings.
After recovery from power outage, the following alerts may appear on the EXPRESSCLUSTER manager. This does not affect the actual operation due to the configuring the settings mentioned above.
- ID:18Module name: nmMessage: Failed to start the resource <resource name of DiskNP>. (server name:xx)
- ID:1509Module name: rmMessage: Monitor <disk TUR monitor resource name> detected an error. (4 : device open failed. Check the disk status of the volume of monitoring target.)
For information on how to configure ESMPRO/AC and notes etc, see the chapter for ESMPRO/AC in the EXPRESSCLUSTER X for Windows PP Guide.
6.2.13. About ipmiutil¶
The following functions use IPMI Management Utilities (ipmiutil), an open source of the BSD license, to control the BMC firmware servers. To use these functions, it is necessary to install ipmiutil in each server:
Forcibly stopping a physical machine
Chassis Identify
When you use any of the above functions, configure Baseboard Management Controller (BMC) in each server so that the IP address of the management LAN port for the BMC can communicate with the IP address which the OS uses. These functions cannot be used on a server where there is no BMC installed, or when the network for the BMC management is obstructed. For information on how to configure the settings for the BMC, see the manuals for servers.
EXPRESSCLUSTER does not come with ipmiutil. For information on how to acquire and install ipmiutil, see "Setup of BMC and ipmiutil (Required for using the forced stop function of a physical machine and chassis ID lamp association)" in "Settings after configuring hardware" in "Determining a system configuration" in the "Installation and Configuration Guide".
Users are responsible for making decisions and assuming responsibilities. NEC does not support or assume any responsibilities for:
Inquires about ipmiutil itself
Operations of ipmiutil
Malfunction of ipmiutil or any error caused by such malfunction
Inquiries about whether or not ipmiutil is supported by a given server
Check if your server (hardware) supports ipmiutil in advance. Note that even if the machine complies with the IPMI standard as hardware, ipmiutil may not run when you actually try to run it.
6.2.14. Installation on Server Core¶
6.2.15. Mail reporting¶
The mail reporting function is not supported by STARTTLS and SSL.
6.2.16. Access restriction for an HBA to which a system disk is connected¶
6.2.17. Time synchronization in the AWS environtment¶
AWS CLI is executed at the time of activation/deactivation/monitoring for AWS Elastic IP resources, AWS virtual IP resoruces, AWS DNS resource, AWS Elastic IP monitor resources, AWS virtual IP monitor resources, and AWS DNS monitor resource. If the date is not correctly set to an instance, AWS CLI may fail and the message saying "Failed in the AWS CLI command." may be displayed due to the specification of AWS.
In such a case, correct the date and time of the instance by using a server such as an NTP server. For details, refer to "Setting the Time for a Windows Instance" ( http://docs.aws.amazon.com/en_us/AWSEC2/latest/WindowsGuide/windows-set-time.html )
6.2.18. IAM settings in the AWS environtment¶
This section describes the settings of IAM (Identity & Access Management) in AWS environment.
Resources and monitor resources such as AWS virtual ip resouces execute AWS CLI internally. To run AWS CLI successfully, you need to set up IAM in advance.
You can give access permissions to AWS CLI by using IAM Role or IAM User. IAM Role method offers a high-level of security because you do not have to store AWS access key ID and AWS secret access key in an instance. Therefore, it is recommended to use IAM Role basically.
Advantages and disadvantages of the two methods are as follows:
Advantages |
Disadvantages |
|
|---|---|---|
IAM Role |
- This method is more secure than using IAM user
- The procedure for for maintaining key information is simple.
|
None |
IAM User |
You can set access permissions for each instance later. |
The risk of key information leakage is high.
The procedure for maintaining key information is complicated.
|
The procedure of setting IAM is shown below.
Creating IAM policy
Create a policy that describes access permissions for the actions to the services such as EC2 and S3 of AWS. The actions required for AWS-related resources and monitor resources to execute AWS CLI are as follows:
The necessary policies are subject to change.
AWS virtual IP resources / AWS virtual IP monitor resources
Action
Description
ec2:DescribeNetworkInterfacesec2:DescribeVpcsec2:DescribeRouteTablesThis is required when obtaining information of VPC, route table and network interfaces.
ec2:ReplaceRoute
This is required when updating the route table.
AWS Elastic IP resources /AWS Elastic IP monitor resource
Action
Description
ec2:DescribeNetworkInterfacesec2:DescribeAddressesThis is required when obtaining information of EIP and network interfaces.
ec2:AssociateAddress
This is required when associating EIP with ENI.
ec2:DisassociateAddress
This is required when disassociating EIP from ENI.
AWS AZ monitor resource
Action
Description
ec2:DescribeAvailabilityZones
This is required when obtaining information of the availability zone.
AWS DNS resource / AWS DNS monitor resource
Action
Description
route53:ChangeResourceRecordSets
This is required when a resource record set is added or deleted or when the resource record set configuration is updated.
route53:ListResourceRecordSets
This is required when obtaining information of a resource record set.
The example of a custom policy as shown below permits actions used by all the AWS-related resources and monitor resources.
{ "Version": "2012-10-17", "Statement": [ { "Action": [ "ec2:Describe*", "ec2:ReplaceRoute", "ec2:AssociateAddress", "ec2:DisassociateAddress", "route53:ChangeResourceRecordSets", "route53:ListResourceRecordSets" ], "Effect": "Allow", "Resource": "*" } ] }You can create a custom policy from [Policies] - [Create Policy] in IAM Management Console
Setting up an instance by using IAM Role
In this method, you can execute execute AWS CLI after creating IAM Role and associate it with an instance.
Create the IAM Role and attach the IAM Policy to the role.You can create the IAM Role from [Roles] - [Create New Role] in IAM Management ConsoleWhen creating an instance, specify the IAM Role you created to IAM Role.
Log on to the instance.
Install Python.Install Python required by EXPRESSCLUSTER. First, confirm that Python has been installed on the machine. If not, download Python from the following URL and install it. After installation, add the file path of python.exe to the PATH environment variable from the Control Panel. Since the Python command is executed as the SYSTEM user, please make sure that the path to the Python command is set in the system environment variable PATH.Install AWS CLI.
From the web page below, download and install the AWS CLI version 1.Do not install the AWS CLI version 2, which has not yet been supported.The installer automatically adds the path information on the AWS CLI to the system environment variable PATH. If this addition does not occur, open the following web page and refer to "Add the AWS CLI version 1 Executable to Your Command Line Path":If Python or the AWS CLI is installed in an environment with EXPRESSCLUSTER already installed, restart the OS before operating EXPRESSCLUSTER.
After the installation, do the following depending on the installer:
If the MSI file is usedIf the installer is old, it may not install aws.exe. In this case, aws.cmd is the only AWS CLI executable file.Obtain the latest MSI installer for the AWS CLI version 1. If pip is usedConfirm that the following is set in the environment variable configuration fileclpaws_setting.conf: CLP_AWS_CMD=aws.cmdConfirm that the directory (e.g."C:\Program Files\Python38") where aws.cmd exists is set in the system environment variable PATH.For more information on the environment variable configuration file clpaws_setting.conf, refer to "Reference Guide" -> "Group resource details" -> the following:"Applying environment variables to AWS CLI run from the AWS virtual ip resource""Applying environment variables to AWS CLI run from the AWS elastic ip resource""Applying environment variables to AWS CLI run from the AWS DNS resource"Launch the command prompt as the Admistrator and execyute the command as shown below.
> aws configureInput the information required to execute AWS CLI in response to the prompt. Do not input AWS access key ID and AWS secret access key.
AWS Access Key ID [None]: (Just press Enter key)AWS Secret Access Key [None]: (Just press Enter key)Default region name [None]: <default region name>Default output format [None]: textFor "Default output format", other format than "text" may be specified.
When you input the wrong data, delete the files under
%SystemDrive%\Users\Administrator\.awsand the directory itself and repeat the step described above.
Setting up an instance by using IAM User
In this method, you can execute execute AWS CLI after creating the IAM User and storing its access key ID and secret access key in the instance. You do not have to assign the IAM Role to the instance when creating the instance.
Create the IAM User and attach the IAM Policy to the role.You can create the IAM user in [Users] - [Create New Users] of IAM Management ConsoleLog on to the instance.
Install Python.Install Python required by EXPRESSCLUSTER. First, confirm that Python has been installed on the machine. If not, download Python from the following URL and install it. After installation, add the file path of python.exe to the PATH environment variable from the Control Panel. Since the Python command is executed as the SYSTEM user, please make sure that the path to the Python command is set in the system environment variable PATH.Install AWS CLI.
From the web page below, download and install the AWS CLI version 1.Do not install the AWS CLI version 2, which has not yet been supported.The installer automatically adds the path information on the AWS CLI to the system environment variable PATH. If this addition does not occur, open the following web page and refer to "Add the AWS CLI version 1 Executable to Your Command Line Path":If Python or the AWS CLI is installed in an environment with EXPRESSCLUSTER already installed, restart the OS before operating EXPRESSCLUSTER.
After the installation, do the following depending on the installer:
If the MSI file is usedIf the installer is old, it may not install aws.exe. In this case, aws.cmd is the only AWS CLI executable file.Obtain the latest MSI installer for the AWS CLI version 1. If pip is usedConfirm that the following is set in the environment variable configuration fileclpaws_setting.conf: CLP_AWS_CMD=aws.cmdConfirm that the directory (e.g."C:\Program Files\Python38") where aws.cmd exists is set in the system environment variable PATH.For more information on the environment variable configuration file clpaws_setting.conf, refer to "Reference Guide" -> "Group resource details" -> the following:"Applying environment variables to AWS CLI run from the AWS virtual ip resource""Applying environment variables to AWS CLI run from the AWS elastic ip resource""Applying environment variables to AWS CLI run from the AWS DNS resource"
Launch the command prompt as the Admistrator and execyute the command as shown below.
> aws configure
Input the information required to execute AWS CLI in response to the prompt. Obtain AWS access key ID and AWS secret access key from IAM user detail screen to input.
AWS Access Key ID [None]: <AWS access key>AWS Secret Access Key [None]: <AWS secret access key>Default region name [None]: <default region name >Default output format [None]: text
For "Default output format", other format than "text" may be specified.
When you input the wrong data, delete the files under
%SystemDrive%\Users\Administrator\.awsand the directory itself and repeat the step described above.
6.2.19. Azure DNS resources¶
For the procedures to install Azure CLI and create a service principal, refer to the "EXPRESSCLUSTER X HA Cluster Configuration Guide for Microsoft Azure (Windows)".
- The Azure CLI and Python must be installed because the Azure DNS resource uses them. When Azure CLI 2.0 is installed, Python is also installed. For details about the Azure CLI, refer to the following website:Microsoft Azure Documentation:
- The Azure DNS service must be installed because the Azure DNS resource uses it. For details about Azure DNS, refer to the following website:Azure DNS:
To set up EXPRESSCLUSTER to work with Microsoft Azure, a Microsoft Azure organizational account is required. An account other than the organizational account cannot be used because an interactive login is required when executing the Azure CLI.
- It is necessary to create a service principal with Azure CLI.The Azure DNS resource logs in Microsoft Azure and performs the DNS zone registration. The Azure DNS resource uses Azure login based on service principal when logging in Microsoft Azure.For details about a service principal and procedure, refer to the following websites:Log in with Azure CLI 2.0:Create an Azure service principal with Azure CLI 2.0:When changing the role of the created service principal from the default role "Contributor" to another role, select the role that can access all of the following operations as the Actions properties.If the role is changed to one that does not meet this condition, starting the Azure DNS resource fails due to an error.For Azure CLI 2.0:Microsoft.Network/dnsZones/A/writeMicrosoft.Network/dnsZones/A/deleteMicrosoft.Network/dnsZones/NS/read
Azure Private DNS is not supported.
6.2.20. Google Cloud virtual IP resources¶
Using a Google Cloud virtual IP resource with Windows Server 2019 requires Startup type for the following services to be set at Automatic (Delayed Start):
Google Compute Engine Agent
Google OSConfig Agent
6.3. Notes when creating the cluster configuration data¶
Notes when creating a cluster configuration data and before configuring a cluster system is described in this section.
6.3.1. Folders and files in the location pointed to by the EXPRESSCLUSTER installation path¶
6.3.2. Final action for group resource deactivation error¶
If select No Operation as the final action when a deactivation error is detected, the group does not stop but remains in the deactivation error status. Make sure not to set No Operation in the production environment.
6.3.3. Delay warning rate¶
If the delay warning rate is set to 0 or 100, the following can be achieved:
- When 0 is set to the delay monitoring rateAn alert for the delay warning is issued at every monitoring.By using this feature, you can calculate the polling time for the monitor resource at the time the server is heavily loaded, which will allow you to determine the time for monitoring timeout of a monitor resource.
- When 100 is set to the delay monitoring rateThe delay warning will not be issued.
Be sure not to set a low value, such as 0%, except for a test operation.
6.3.4. Monitoring method TUR for disk monitor resource and hybrid disk TUR monitor resource¶
You cannot use the TUR methods on a disk or disk interface (HBA) that does not support the Test Unit Ready (TUR) command of SCSI. Even if your hardware supports these commands, consult the driver specifications because the driver may not support them.
TUR methods burdens OS and disk load less compared to Read methods.
In some cases, TUR methods may not be able to detect errors in I/O to the actual media.
6.3.5. Heartbeat resource settings¶
You need to set at least one kernel mode heartbeat resource.
It is recommended to register an interconnect-dedicated LAN and a public LAN as kernel mode LAN heartbeat resources. (It is recommended to set more than two kernel mode LAN heartbeat resources.)
The versions of the BMC hardware and firmware must be available for BMC heartbeat resources. For the available BMC versions, refer to "4.1.2. Servers supporting Express5800/A1080a and Express5800/A1040a series linkage" in "4. Installation requirements for EXPRESSCLUSTER" in this guide.
Time for heartbeat timeout needs to be shorter than the time required for restarting the OS. If the heartbeat timeout is not configured in this way, an error may occur after reboot in some servers in the cluster because other servers cannot detect the reboot.
6.3.6. Setting up script resources¶
If you have set up a script resource with Execute on standby server enabled, executing a compatible command with the script is not supported.
6.3.7. Double-byte character set that can be used in script comments¶
Scripts edited in Windows environment are dealt as Shift-JIS code, and scripts edited in Linux environment are dealt as EUC code. In case that other character codes are used, character corruption may occur depending on environment.
6.3.8. The number of server groups that can be set as servers to be started in a group¶
- The number of server groups that can be set as servers to be started in one group is 2.If three or more server groups are set, the ExpessCluster Disk Agent service (clpdiskagent.exe) may not operate properly.
6.3.9. Setting up JVM monitor resources¶
When the monitoring target is WebLogic, the maximum values of the following JVM monitor resource settings may be limited due to the system environment (including the amount of installed memory):
The number under Monitor the requests in Work Manager
Average under Monitor the requests in Work Manager
The number of Waiting Requests under Monitor the requests in Thread Pool
Average of Waiting Requests under Monitor the requests in Thread Pool
The number of Executing Requests under Monitor the requests in Thread Pool
Average of Executing Requests under Monitor the requests in Thread Pool
To use the Java Resource Agent, install the Java runtime environment (JRE) described in "Operation environment for JVM monitor" in "4. Installation requirements for EXPRESSCLUSTER" or a Java development kit (JDK). You can use either the same JRE or JDK as that used by the monitoring target (WebLogic Server or WebOTX) or a different one. If both JRE and JDK are installed on a server, you can use either one.
The monitor resource name must not include a blank.
Command that is used to run a command according to a failure cause when a failure is detected and the load balancer function cannot be used together.
6.3.10. System monitor resource settings¶
- Pattern of detection by resource monitoringThe System Resource Agent performs detection by using thresholds and monitoring duration time as parameters.The System Resource Agent collects the data (used size of memory, CPU usage rate, and used size of virtual memory) on individual system resources continuously, and detects errors when data keeps exceeding a threshold for a certain time (specified as the duration time).
6.3.11. Setting up PostgreSQL monitor resource¶
The monitor resource name must not include a blank.
6.3.12. Setting up AWS Elastic IP resources¶
Only a data mirror configuration is possible. A shared disk configuration and a hybrid configuration are not supported.
IPv6 is not supported.
In the AWS environment, floating IP resources, floating IP monitor resources, virtual IP resources, virtual IP monitor resources, virtual computer name resources, and virtual computer name monitor resources cannot be used.
- Only ASCII characters is supported. Check that the character besides ASCII character isn't included in an execution result of the following command.aws ec2 describe-addresses --allocation-ids <EIP ALLOCATION ID>
6.3.13. Setting up AWS Virtual IP resources¶
Only a data mirror configuration is possible. A shared disk configuration and a hybrid configuration are not supported.
IPv6 is not supported.
In the AWS environment, floating IP resources, floating IP monitor resources, virtual IP resources, virtual IP monitor resources, virtual computer name resources, and virtual computer name monitor resources cannot be used.
Only ASCII characters is supported. Check that the character besides ASCII character isn't included in an execution result of the following command.
aws ec2 describe-vpcs --vpc-ids <VPC ID> aws ec2 describe-route-tables --filters Name=vpc-id,Values=<VPC ID> aws ec2 describe-network-interfaces --network-interface-ids <ENI ID>
AWS virtual IP resources cannot be used if access via a VPC peering connection is necessary. This is because it is assumed that an IP address to be used as a VIP is out of the VPC range and such an IP address is considered invalid in a VPC peering connection. If access via a VPC peering connection is necessary, use the AWS DNS resource that use Amazon Route 53.
When a AWS Virtual IP resource is set, Windows registers the physical host name and VIP record in the DNS (if the property of the corresponding network adapter for registering addresses to the DNS is set to ON). To convert the IP address linked by the physical host name resolution into a physical IP address, set the relevant data as follows.
Check the setting of the network adapter to which the corresponding VIP address is assigned, by choosing Properties - Internet Protocol Version 4 - Advanced - DNS tab - Register this connection's address in DNS. If this check box is selected, clear it.
Additionally, execute one of the following in order to apply this setting:
Reboot the DNS Client service.
Explicitly run the ipconfig/registerdns command.
Register the physical IP address of the network adapter to which the corresponding VIP address is assigned to the DNS server statically.
Even if a route table used by an instance does not contain any IP address or ENI definition used by the virtual IP, AWS virtual IP resources start successfully. This operation is as required. When activated, an AWS virtual IP resource updates the content of a route table that includes a specified IP address entry. Finding no route table, the resource considers the situation as nothing to be updated and therefore as normal. Which route table should have a specified entry, depending on the system configuration, is not the resource's criterion for judging the normality.
An AWS virtual IP resource uses a Windows OS API to add a virtual IP address to a NIC--without setting the skipassource flag. Hence this flag is disabled after the AWS virtual IP resource is activated. However, the skipassource flag can be enabled by using PowerShell after the activation of the resource.
6.3.14. Setting up AWS DNS resources¶
Only a data mirror configuration is possible. A shared disk configuration and a hybrid configuration are not supported.
IPv6 is not supported.
In the AWS environment, floating IP resources, floating IP monitor resources, virtual IP resources, virtual IP monitor resources, virtual computer name resource, and virtual computer name monitor resource cannot be used.
In the Resource Record Set Name field, enter a name without an escape code. If it is included in the Resource Record Set Name, a monitor error occurs.
When activated, an AWS DNS resource does not await the completion of propagating changed DNS settings to all Amazon Route 53 DNS servers. This is due to the specification of Route 53: It takes time for the changes of a resource record set to be propagated throughout the network. Refer to "Setting up AWS DNS monitor resources".
Associated with a single account, an AWS DNS resource cannot be used for different accounts, AWS access key IDs, or AWS secret access keys. If you want such usage, consider creating a script to execute the AWS CLI with a script resource and then setting the environment variables in the script for authenticating other accounts.
6.3.15. Setting up AWS DNS monitor resources¶
The AWS DNS monitor resource runs the AWS CLI for monitoring. The AWS DNS monitor resource uses AWS CLI Timeout set to the AWS DNS resource as the timeout of the AWS CLI execution.
Immediately after the AWS DNS resource is activated, monitoring by the AWS DNS monitor resource may fail due to the following events. If monitoring failed, set Wait Time to Start Monitoring of the AWS DNS monitor resource longer than the time to reflect the changed DNS setting of Amazon Route 53 (https://aws.amazon.com/route53/faqs/).
When the AWS DNS resource is activated, a resource record set is added or updated.
- If the AWS DNS monitor resource starts monitoring before the changed DNS setting of Amazon Route 53 is applied, name resolution cannot be done and monitoring fails.The AWS DNS monitor resource will continue to fail monitoring while a DNS resolver cache is enabled.
The changed DNS setting of Amazon Route 53 is applied.
Name resolution succeeds after the TTL valid period of the AWS DNS resource elapses. Then, the AWS DNS monitor resource succeeds monitoring.
6.3.16. Setting up Azure probe port resources¶
IPv6 is not supported.
In the Microsoft Azure environment, floating IP resources, floating IP monitor resources, virtual IP resources, virtual IP monitor resources, virtual computer name resources, and virtual computer name monitor resources cannot be used.
6.3.17. Setting up Azure load balance monitor resources¶
When a Azure load balance monitor resource error is detected, there is a possibility that switching of the active server and the stand-by server from Azure load balancer is not performed correctly. Therefore, in the Final Action of Azure load balance monitor resources and the recommended that you select Stop the cluster service and shutdown OS.
6.3.18. Setting up Azure DNS resources¶
IPv6 is not supported.
In the Microsoft Azure environment, floating IP resources, floating IP monitor resources, virtual IP resources, virtual IP monitor resources, virtual computer name resources, and virtual computer name monitor resources cannot be used.
6.3.19. Setting up Google Cloud virtual IP resources¶
IPv6 is not supported.
6.3.20. Setting up Google Cloud load balance monitor resources¶
For Final Action of Google Cloud load balance monitor resources, selecting Stop the cluster service and shutdown OS is recommended. When a Google Cloud load balance monitor resource detects an error, the load balancer may not correctly switch between the active server and the standby server.
6.3.21. Setting up Oracle Cloud virtual IP resources¶
IPv6 is not supported.
6.3.22. Setting up Oracle Cloud load balance monitor resources¶
For Final Action of Oracle Cloud load balance monitor resources, selecting Stop the cluster service and shutdown OS is recommended. When an Oracle Cloud load balance monitor resource detects an error, the load balancer may not correctly switch between the active server and the standby server.
6.3.23. Recovery operation when a service fails in a Windows Server 2012-based system¶
EXPRESSCLUSTER Disk Agent service
EXPRESSCLUSTER Server service
EXPRESSCLUSTER Transaction service
6.3.24. Coexistence with the Network Load Balancing function of the OS¶
6.3.25. Note on applying the HBA configuration¶
When you create a new cluster by changing the access control settings under the HBA tab of the Server Properties dialog box and uploading the configuration data, you are possibly not prompted to restart the OS to apply the change. Even so, restart the OS after changing the access control settings under the HBA tab to apply the configuration data.
6.4. After starting operating EXPRESSCLUSTER¶
Notes on situations you may encounter after start operating EXPRESSCLUSTER are described in this section.
6.4.1. Limitations during the recovery operation¶
Do not perform the following operations by the Cluster WebUI or from the command line while recovery processing is changing (reactivation -> failover -> last operation), if a group resource such as disk resource or application resource is specified as a recovery target and when a monitor resource detects an error.
Stop and suspend of a cluster
Start, stop, moving of a group
6.4.2. Executable format file and script file not described in the command reference¶
Executable format files and script files which are not described in "EXPRESSCLUSTER command reference" in the "Reference Guide" exist under the installation directory. Do not run these files on any system other than EXPRESSCLUSTER. The consequences of running these files will not be supported.
6.4.3. Cluster shutdown and cluster shutdown reboot¶
When using a mirror disk, do not execute cluster shutdown or cluster shutdown reboot from the clpstdn command or the Cluster WebUI while a group is being activated. A group cannot be deactivated while being activated. OS may shut down while mirror disk resource is not properly deactivated and mirror break may occur.
6.4.4. Shutdown and reboot of individual server¶
When using a mirror disk, if you shut down the server or run the shutdown reboot command from the command or the Cluster WebUI, a mirror break occurs.
6.4.5. Recovery from network partition status¶
The servers that constitute a cluster cannot check the status of other servers if a network partition occurs. Therefore, if a group is operated (started/stopped/moved) or a server is restarted in this status, a recognition gap about the cluster status occurs among the servers. If a network is recovered in a state that servers with different recognitions about the cluster status are running like this, a group cannot be operated normally after that. For this reason, during the network partition status, shut down the server separated from the network (the one cannot communicate with the client) or stop the EXPRESSCLUSTER Server service. Then, start the server again and return to the cluster after the network is recovered. In case that a network is recovered in a state that multiple servers have been started, it becomes possible to return to the normal status, by restarting the servers with different recognitions about the cluster status.
When a network partition resolution resource is used, even though a network partition occurs, emergent shut-down of a server (or all the servers) is performed. This prevents two or more servers that cannot communicate with one another from being started. When manually restarting the server that emergent shut down took place, or when setting the operations during the emergent shut down to restarting, the restarted server performs emergent shut down again. (In case of ping method or majority method, the EXPRESSCLUSTER Server service will stop.) However, if two or more disk heartbeat partitions are used by the disk method, and if a network partition occurs in the state that communication through the disk cannot be performed due to a disk failure, both of the servers may continue their operations with being suspended.
6.4.6. Notes on the Cluster WebUI¶
If the Cluster WebUI is operated in the state that it cannot communicate with the connection destination, it may take a while until the control returns.
When going through the proxy server, configure the settings for the proxy server be able to relay the port number of the Cluster WebUI.
When going through the reverse proxy server, the Cluster WebUI will not operate properly.
When updating EXPRESSCLUSTER, close all running browsers. Clear the browser cache and restart the browser.
Cluster configuration data created using a later version of this product cannot be used with this product.
When closing the Web browser, the dialog box to confirm to save may be displayed.
When you continue to edit, click the Stay on this page button.
Reloading the Web browser (by selecting Refresh from the menu or tool bar) , the dialog box to confirm to save may be displayed.
When you continue to edit, click the Stay on this page button.
For notes and restrictions of Cluster WebUI other than the above, see the online manual.
6.4.7. EXPRESSCLUSTER Disk Agent Service¶
Make sure not to stop the EXPRESSCLUSTER Disk Agent Service. This cannot be manually started once you stop. Restart the OS, and then restart the EXPRESSCLUSTER Disk Agent Service.
6.4.8. Changing the cluster configuration data during mirroring¶
Make sure not to change the cluster configuration data during the mirroring process including initial mirror configuration. The driver may malfunction if the cluster configuration is changed.
6.4.9. Returning the stand-by server to the cluster during mirror-disk activation¶
If the stand-by server is running while the cluster service (EXPRESSCLUSTER server service) is stopped and the mirror disk is activated, restart the stand-by server before starting the service and returning the stand-by server to the cluster. If the stand-by server is returned without being restarted, the information about mirror differences will be invalid and a mirror disk inconsistency will occur.
6.4.10. Changing the configuration between the mirror disk and hybrid disk¶
To change the configuration so that the disk mirrored using a mirror disk resource will be mirrored using a hybrid disk resource, first delete the existing mirror disk resource from the configuration data, and then upload the data. Next, add a hybrid disk resource to the configuration data, and then upload it again. You can change a hybrid disk to a mirror disk in a similar way.
If you upload configuration data in which the existing resource has been replaced with a new one without deleting the existing resource as described above, the disk mirroring setting might not be changed properly, potentially resulting in a malfunction.
6.4.11. chkdsk command and defragmentation¶
6.4.12. Index service¶
When you create a shared disk/mirror disk directory on the index service catalogue to make an index for the folders on the shared disk / mirror disk, it is necessary to configure the index service to be started manually and to be controlled from EXPRESSCLUSTER so that the index service starts after the shared disk / mirror disk is activated. If the index service is configured to start automatically, the index service opens the target volume, which leads to failure in mounting upon the following activation, resulting in failure in disk access from an application or explorer with the message telling the parameter is wrong.
6.4.13. Issues with User Account Control (UAC) in a Windows Server 2012 or later environment¶
In a Windows Server 2012 or later environment, User Account Control (UAC) is enabled by default. When UAC is enabled, there are following issues.
- Monitor ResourceFollowing resource has issues with UAC.
- Oracle Monitor ResourceFor the Oracle monitor resource, if you select OS Authentication for Authentication Method and then set any user other than those in the Administrators group as the monitor user, the Oracle monitoring processing will fail.When you set OS Authentication in Authentication Method, the user to be set in Monitor User must belong to the Administrators group.
6.4.14. Screen display of application resource / Script resource¶
Since the processes started from the application resource or Script resource of EXPRESSCLUSTER are executed in session 0, when you start a process having GUI, the Interactive services dialog detection pop-up menu is displayed. Unless you select Show me the message, GUI is not displayed.
6.4.15. Environment in which the network interface card (NIC) is duplicated¶
In an environment in which the NIC is duplicated, NIC initialization at OS startup may take some time. If the cluster starts before the NIC is initialized, the starting of the kernel mode LAN heartbeat resource (lankhb) may fail. In such cases, the kernel mode LAN heartbeat resource cannot be restored to its normal status even if NIC initialization is completed. To restore the kernel mode LAN heartbeat resource, you must first suspend the cluster and then resume it.
In that environment, we recommend to delay startup of the cluster by following setting or command.
- Network Initialization Complete Wait Time SettingYou can configure this setting in the Timeout tab of Cluster Properties. This setting will be enabled on all cluster servers. If NIC initialization is completed within timeout, the cluster service starts up.
- ARMDELAY command (armdelay.exe)You must execute this command on each cluster server. The cluster service starts up after the time that you set with the command from OS startup.
For more details of above setting and command, please refer to the "Legacy Feature Guide".
6.4.16. EXPRESSCLUSTER service login account¶
The EXPRESSCLUSTER service login account is set in Local System Account. If this account setting is changed, EXPRESSCLUSTER might not properly operate as a cluster.
6.4.17. Monitoring the EXPRESSCLUSTER resident process¶
The EXPRESSCLUSTER resident process can be monitored by using software monitoring processes. However, recovery actions such as restarting a process when the process abnormally terminated must not be executed.
6.4.18. Message receive monitor resource settings¶
Error notification to message receive monitor resources can be done in any of three ways: using the clprexec command, BMC linkage, or linkage with the server management infrastructure.
To use the clprexec command, use the relevant file stored on the EXPRESSCLUSTER CD. Use this method according to the OS and architecture of the notification-source server. The notification-source server must be able to communicate with the notification-destination server.
To use BMC linkage, the BMC hardware and firmware must support the linkage function. For available BMCs, see "Servers supporting Express5800/A1080a and Express5800/A1080aA1040a series linkage" in"4. Installation requirements for EXPRESSCLUSTER" in this guide. This method requires communication between the IP address for management of the BMC and the IP address of the OS.
6.4.19. JVM monitor resources¶
When restarting the monitoring-target Java VM, you must first suspend JVM monitor resources or stop the cluster.
When changing the JVM monitor resource settings, you must suspend and resume the cluster.
JVM monitor resources do not support a delay warning for monitor resources.
6.4.20. System monitor resources, Process resource monitor resource¶
To change a setting, the cluster must be suspended.
System monitor resources do not support a delay warning for monitor resources.
If the date and time of the OS is changed during operation, the timing of analysis processing being performed at 10-minute intervals will change only once immediately after the date and time is changed. This will cause the following to occur; suspend and resume the cluster as necessary.
An error is not detected even when the time to be detected as abnormal elapses.
An error is detected before the time to be detected as abnormal elapses.
Up to 26 disks that can be monitored by the System monitor resources of disk resource monitor function at the same time.
6.4.21. Event log output relating to linkage between mirror statistical information collection function and OS standard function¶
The following error may be output to an application event log in the environment where the internal version is updated from 11.16 or earlier.
- Event ID: 1008Source: PerflibMessage: The Open Procedure for service clpdiskperf in DLL <EXPRESSCLUSTER installation path>binclpdiskperf.dll failed. Performance data for this service will not be available. The first four bytes (DWORD) of the Data section contains the error code.
If the linkage function for the mirror statistical information collection function and OS standard function is used, execute the following command at the Command Prompt to suppress this message.
>lodctr.exe <EXPRESSCLUSTER installation path>\perf\clpdiskperf.ini
When the linkage function is not used, even if this message is output, there is no problem in EXPRESSCLUSTER and performance monitor operations. If this message is frequently output, execute the following two commands at the Command Prompt to suppress this message.
> unlodctr.exe clpdiskperf > reg delete HKEY_LOCAL_MACHINE\SYSTEM\CurrentControlSet\Services\clpdiskperf
If the linkage function for the mirror statistical information collection function and OS standard function is enabled, the following error may be output in an application event log:
- Event ID: 4806Source: EXPRESSCLUSTER XMessage: Cluster Disk Resource Performance Data can't be collected because a performance monitor is too numerous.
When the linkage function is not used, even if this message is output, there is no problem in EXPRESSCLUSTER and performance monitor operations. If this message is frequently output, execute the following two commands at the Command Prompt to suppress this message.
> unlodctr.exe clpdiskperf > reg delete HKEY_LOCAL_MACHINE\SYSTEM\CurrentControlSet\Services\clpdiskperf
Refer to the following for the linkage function for the mirror statistical information collection function and OS standard function.
6.4.23. Restoration from an AMI in an AWS environment¶
6.5. Notes when changing the EXPRESSCLUSTER configuration¶
The section describes what happens when the configuration is changed after starting to use EXPRESSCLUSTER in the cluster configuration.
6.5.1. Exclusive rule of group common properties¶
6.5.2. Dependency between resource properties¶
6.5.3. Adding and deleting group resources¶
Example) Moving fip1 (floating ip resource) from failover1 group to failover2 group
Delete fip1 from failover1.
Reflect the setting to the system.
Add fip1 to failover2.
Reflect the setting to the system.
6.5.4. Setting cluster statistics information of message receive monitor resources¶
Once the settings of cluster statistics information of monitor resource has been changed, the settings of cluster statistics information are not applied to message receive monitor resources even if you execute the suspend and resume. Reboot the OS to apply the settings to the message receive monitor resources.
6.6. Notes on VERSION UP EXPRESSCLUSTER¶
This section describes the notes on version up EXPRESSCLUSTER after starting a cluster operation.
6.6.1. Changed functions¶
The following describes the functions changed for each of the versions.
Internal version 12.00
Management toolThe default management tool has been changed to Cluster WebUI. If you want to use the conventional WebManager as the management tool, specify "http://management IP address of management group or actual IP address:port number of the server in which EXPRESSCLUSTER Server is installed/main.htm" in the address bar of a web browser. Mirror/Hybrid disk resourceConsidering that the minimum size of a cluster partition has been increased to 1 GiB, prepare a sufficient size of it for upgrading EXPRESSCLUSTER..
Internal Version 12.10
Configuration toolThe default configuration tool has been changed to Cluster WebUI, which allows you to manage and configure clusters with Cluster WebUI. Cluster statistical information collection functionBy default, the cluster statistical information collection function saves statistics information files under the installation path. To avoid saving the files for such reasons as insufficient disk capacity, disable the cluster statistical information collection function. For more information on settings for this function, see "Parameter details" in the Reference Guide. System monitor resourceThe System Resource Agent process settings part of the system monitor resource has been separated to become a new monitor resource. Therefore, the conventional monitor settings of the System Resource Agent process settings are no longer valid. To continue the conventional monitoring, configure it by registering a new process resource monitor resource after upgrading EXPRESSCLUSTER. For more information on monitor settings for process resource monitor resources, see "Understanding process resource monitor resources" in "Monitor resource details" in the "Reference Guide". BMC linkageThe ipmiutil parameters have been changed as follows.Before the change (12.01 or earlier)
Forced Stop Action
Forced Stop Action
Parameters
BMC Power Off
ireset.cmd -d -J 0 -N ip_address -U username -P password
BMC Reset
ireset.cmd -r -J 0 -N ip_address -U username -P password
BMC Power Cycle
ireset.cmd -c -J 0 -N ip_address -U username -P password
BMC NMI
ireset.cmd -n -J 0 -N ip_address -U username -P password
Chassis Identify
Chassis Identify
Parameters
Blinking
ialarms.cmd -i250 -J 0 -N ip_address -U username -P password
Off
ialarms.cmd -i0 -J 0 -N ip_address -U username -P password
After the change
Forced Stop Action
Forced Stop Action
Parameters
BMC Power Off
ireset.cmd -d -N ip_address -U username -P password
BMC Reset
ireset.cmd -r -N ip_address -U username -P password
BMC Power Cycle
ireset.cmd -c -N ip_address -U username -P password
BMC NMI
ireset.cmd -n -N ip_address -U username -P password
Chassis Identify
Chassis Identify
Parameters
ialarms.cmd -i250 -N ip_address -U username -P password
ialarms.cmd -i0 -N ip_address -U username -P password
Internal Version 12.20
AWS AZ monitor resourceThe way of evaluating the AZ status grasped through the AWS CLI has been changed: available as normal, information or impaired as warning, and unavailable as warning. (Previously, any AZ status other than available was evaluated as abnormal.)
6.6.2. Removed Functions¶
The following describes the functions removed for each of the versions.
Internal Version 12.00
WebManager Mobile
OfficeScan CL monitor resource
OfficeScan SV monitor resource
OracleAS monitor resource
6.6.3. Removed Parameters¶
The following tables show the parameters configurable with Cluster WebUI but removed for each of the versions.
Internal Version 12.00
Cluster
Parameters
default values
Cluster Properties
WebManager Tab
Enable WebManager Mobile Connection
Off
WebManager Mobile Password
Password for Operation
-
Password for Reference
-
JVM monitor resource
Parameters
default values
JVM Monitor Resource Properties
Monitor (special) Tab
Memory Tab (when Oracle Java is selected for JVM type)
Monitor Virtual Memory Usage
2048 megabytes
Memory Tab (when Oracle Java(usage monitoring) is selected for JVM Type)
Monitor Virtual Memory Usage
2048 megabytes
User mode monitor resource
Parameters
default values
User mode Monitor Resource Properties
Monitor (special) Tab
Use Heartbeat Interval/Timeout
On
Internal Version 12.10
Cluster
Parameters
default values
Cluster Properties
WebManager Tab
WebManager Tuning Properties
Behavior Tab
Max. Number of Alert Records on the Viewer
300
Client Data Update Method
Real Time
Virtual Computer Name resource
Parameters
default values
Virtual Computer Name Resource Properties
Details Tab
Virtual Computer Name Resource Tuning Properties
Parameter Tab
IP address to be associated 6
FIP
- 6
From the IP address to be associated group box, the Public option has been removed.When using configuration data with the Public option selected, you do not need to change it.To change the IP address, select Any Address and specify the desired address.
6.6.4. Changed Default Values¶
The following tables show the parameters which are configurable with Cluster WebUI but whose defaults have been changed for each of the versions.
To continue using a "Default value before update" after the upgrade, change the corresponding "Default value after update" to the desired one.
Any setting other than a "Default value before update" is inherited to the upgraded version and therefore does not need to be restored.
Internal Version 12.00
Cluster
Parameters
Default value before update
Default value after update
Remarks
Cluster Properties
JVM monitor Tab
Maximum Java Heap Size
7 megabytes
16 megabytes
Extension Tab
Failover Count Method
Cluster
Server
Group Resource (Common)
Parameters
Default value before update
Default value after update
Remarks
Resource Common Properties
Recovery Operation Tab
Failover Threshold
Set as much as the number of the servers
1 time
This was also changed because the default value of Cluster Properties > Expand tab > Unit for Counting Failover Occurrences was changed.
Application resource
Parameters
Default value before update
Default value after update
Remarks
Application Resource Properties
Dependency Tab
Follow the default dependence
On- CIFS resource- disk resource- Floating IP resource- Hybrid disk resource- Mirror disk resource- NAS resource- Print spooler resource- Registry synchronization resource- Virtual computer name resource- Virtual IP resource- AWS elastic IP resource- AWS virtual IP resource- Azure probe port resource On- CIFS resource- Disk resource- Floating ip resource- Hybrid disk resource- Mirror disk resource- NAS resource- Print spooler resource- Registry synchronization resource- Virtual computer name resource- Virtual IP resource- AWS elastic IP resource- AWS virtual IP resource- AWS DNS resource- Azure probe port resource- Azure DNS resource
Registry synchronization resource
Parameters
Default value before update
Default value after update
Remarks
Registry Synchronization Resource Properties
Dependency Tab
Follow the default dependence
On- CIFS resource- Disk resource- Floating IPresource- Hybrid disk resource- Mirror disk resource- NAS resource- Print spooler resource- Virtual computer name resource- Virtual IP resource- AWS elastic IP resource- AWS virtual IP resource- Azure probe port resource On- CIFS resource- Disk resource- Floating IPresource- Hybrid disk resource- Mirror disk resource- NAS resource- Print spooler resource- Virtual computer name resource- Virtual IP resource- AWS elastic IP resource- AWS virtual IP resource- AWS DNS resource- Azure probe port resource- Azure DNS resource
Script resource
Parameters
Default value before update
Default value after update
Remarks
Script Resource Properties
Dependency Tab
Follow the default dependence
On- CIFS resource- Disk resource- Floating IP resource- Hybrid disk resource- Mirror disk resource- NAS resource- Print spooler resource- Registry synchronization resource- Virtual computer name resource- Virtual IP resource- AWS elastic IP resource- AWS virtual IP resource- Azure probe port resource On- CIFS resource- Disk resource- Floating ip resource- Hybrid disk resource- Mirror disk resource- NAS resource- Print spooler resource- Registry synchronization resource- Virtual computer name resource- Virtual IP resource- AWS elastic IP resource- AWS virtual IP resource- AWS DNS resource- Azure probe port resource- Azure DNS resource
Service resource
Parameters
Default value before update
Default value after update
Remarks
Service Resource Properties
Dependency Tab
Follow the default dependence
On- CIFS resource- Disk resource- Floating IP resource- Hybrid disk resource- Mirror disk resource- NAS resource- Print spooler resource- Registry synchronization resource- Virtual computer name resource- Virtual IP resource- AWS elastic IP resource- AWS virtual IP resource- Azure probe port resource On- CIFS resource- Disk resource- Floating IP resource- Hybrid disk resource- Mirror disk resource- NAS resource- Print spooler resource- Registry synchronization resource- Virtual computer name resource- Virtual IP resource- AWS elastic IPresource- AWS virtual IP resource- AWS DNS resource- Azure probe port resource- Azure DNS resource
CIFS resource
Parameters
Default value before update
Default value after update
Remarks
CIFS Resource Properties
Details Tab
Errors in restoring file share setting are treated as activity failure
On
Off
NAS resource
Parameters
Default value before update
Default value after update
Remarks
NAS Resource Properties
Dependency Tab
Follow the default dependence
On- Floating IP resource- Virtual IP resource- AWS elastic IP resource- AWS virtual IP resource- Azure probe port resource On- Floating IP resource- Virtual IP resource- AWS elastic IP resource- AWS virtual IP resource- AWS DNS resource- Azure probe port resource- Azure DNS resource
Monitor resource (common)
Parameters
Default value before update
Default value after update
Remarks
Monitor Resource Common Properties
Recovery Operation Tab
Maximum Failover Count
Set as much as the number of the servers
1 time
This was also changed because the default value of Cluster Properties > Expand tab > Unit for Counting Failover Occurrences was changed.
Application monitor resource
Parameters
Default value before update
Default value after update
Remarks
Application Monitor Resource Properties
Monitor (common) Tab
Wait Time to Start Monitoring
0 seconds
3 seconds
Do Not Retry at Timeout Occurrence
Off
On
Do not Execute Recovery Action at Timeout Occurrence
Off
On
Floating IP monitor resource
Parameters
Default value before update
Default value after update
Remarks
Floating IP Monitor Resource Properties
Monitor (common) Tab
Timeout
60 seconds
180 seconds
Do Not Retry at Timeout Occurrence
Off
On
Do not Execute Recovery Action at Timeout Occurrence
Off
On
NIC Link Up/Down monitor resource
Parameters
Default value before update
Default value after update
Remarks
NIC Link Up/Down Monitor Resource Properties
Monitor (common) Tab
Timeout
60 seconds
180 seconds
Do Not Retry at Timeout Occurrence
Off
On
Do not Execute Recovery Action at Timeout Occurrence
Off
On
Registry synchronous monitor resource
Parameters
Default value before update
Default value after update
Remarks
Registry Synchronization Monitor Resource Properties
Monitor (common) Tab
Do Not Retry at Timeout Occurrence
Off
On
Do not Execute Recovery Action at Timeout Occurrence
Off
On
Service monitor resource
Parameters
Default value before update
Default value after update
Remarks
Service Monitor Resource Properties
Monitor (common) Tab
Wait Time to Start Monitoring
0 seconds
3 seconds
Do Not Retry at Timeout Occurrence
Off
On
Do not Execute Recovery Action at Timeout Occurrence
Off
On
Print spooler monitor resource
Parameters
Default value before update
Default value after update
Remarks
Print Spooler Monitor Resource Properties
Monitor (common) Tab
Do Not Retry at Timeout Occurrence
Off
On
Do not Execute Recovery Action at Timeout Occurrence
Off
On
Virtual computer name monitor resource
Parameters
Default value before update
Default value after update
Remarks
Virtual Computer Name Monitor Resource Properties
Monitor (common) Tab
Timeout
60 seconds
180 seconds
Do Not Retry at Timeout Occurrence
Off
On
Do not Execute Recovery Action at Timeout Occurrence
Off
On
Virtual IP monitor resource
Parameters
Default value before update
Default value after update
Remarks
Virtual IP Monitor Resource Properties
Monitor (common) Tab
Timeout
60 seconds
180 seconds
Do Not Retry at Timeout Occurrence
Off
On
Do not Execute Recovery Action at Timeout Occurrence
Off
On
NAS monitor resource
Parameters
Default value before update
Default value after update
Remarks
NAS Monitor Resource Properties
Monitor (common) Tab
Timeout
60 seconds
180 seconds
Do Not Retry at Timeout Occurrence
Off
On
Do not Execute Recovery Action at Timeout Occurrence
Off
On
Custom monitor resource
Parameters
Default value before update
Default value after update
Remarks
Custom Monitor Resource Properties
Monitor (common) Tab
Wait Time to Start Monitoring
0 seconds
3 seconds
Process name monitor resource
Parameters
Default value before update
Default value after update
Remarks
Process Name Monitor Properties
Monitor (common) Tab
Wait Time to Start Monitoring
0 seconds
3 seconds
Do Not Retry at Timeout Occurrence
Off
On
Do not Execute Recovery Action at Timeout Occurrence
Off
On
SQL Server monitor resource
Parameters
Default value before update
Default value after update
Remarks
SQL Server Monitor Resource Properties
Monitor (special) Tab
ODBC Driver Name
SQL Native Client
ODBC Driver 13 for SQL Server
Weblogic monitor resource
Parameters
Default value before update
Default value after update
Remarks
Weblogic Monitor Resource Properties
Monitor (special) Tab
Install Path
C:\bea\weblogic92
C:\Oracle\Middleware\Oracle_Home\wlserverJVM monitor resource
Parameters
Default value before update
Default value after update
Remarks
JVM Monitor Resource Properties
Monitor (common) Tab
Timeout
120 seconds
180 seconds
Dynamic DNS monitor resource
Parameters
Default value before update
Default value after update
Remarks
Dynamic DNS Monitor Resource Properties
Monitor (common) Tab
Timeout
120 seconds
180 seconds
Do Not Retry at Timeout Occurrence
Off
On
Do not Execute Recovery Action at Timeout Occurrence
Off
On
AWS Elastic IP monitor resource
Parameters
Default value before update
Default value after update
Remarks
AWS elastic ip Monitor Resource Properties
Monitor (common) Tab
Timeout
100 seconds
180 seconds
Do Not Retry at Timeout Occurrence
Off
On
Do not Execute Recovery Action at Timeout Occurrence
Off
On
AWS Virtual IP monitor resource
Parameters
Default value before update
Default value after update
Remarks
AWS virtual ip Monitor Resource Properties
Monitor (common) Tab
Timeout
100 seconds
180 seconds
Do Not Retry at Timeout Occurrence
Off
On
Do not Execute Recovery Action at Timeout Occurrence
Off
On
AWS AZ monitor resource
Parameters
Default value before update
Default value after update
Remarks
AWS AZ Monitor Resource Properties
Monitor (common) Tab
Timeout
100 seconds
180 seconds
Do Not Retry at Timeout Occurrence
Off
On
Do not Execute Recovery Action at Timeout Occurrence
Off
On
Azure probe port monitor resource
Parameters
Default value before update
Default value after update
Remarks
Azure probe port Monitor Resource Properties
Monitor (common) Tab
Timeout
100 seconds
180 seconds
Do Not Retry at Timeout Occurrence
Off
On
Do not Execute Recovery Action at Timeout Occurrence
Off
On
Azure load balance monitor resource
Parameters
Default value before update
Default value after update
Remarks
Azure load balance Monitor Resource Properties
Monitor (common) Tab
Timeout
100 seconds
180 seconds
Do Not Retry at Timeout Occurrence
Off
On
Do not Execute Recovery Action at Timeout Occurrence
Off
On
Internal Version 12.10
Script resource
Parameters
Default value before update
Default value after update
Remarks
Script Resource Properties
Details Tab
Script Resource Tuning Properties
Parameter Tab
Allow to Interact with Desktop
On
Off
The settings cannot be changed for the internal version 12.00 or earlier.The settings can be changed for 12.10 or later.
Internal Version 12.20
Service resource
Parameter
Default value before update
Default value after update
Remarks
Service Resource Properties
Recovery Operation Tab
Retry Count
0 (number of times)
1 [number of times)
AWS Elastic IP monitor resource
Parameter
Default value before update
Default value after update
Remarks
AWS elastic ip Monitor Resource Properties
Monitor(special) Tab
Action when AWS CLI command failed to receive response
Disable recovery action(Display warning)
Disable recovery action(Do nothing)
AWS Virtual IP monitor resource
Parameter
Default value before update
Default value after update
Remarks
AWS virtual ip Monitor Resource Properties
Monitor(special) Tab
Action when AWS CLI command failed to receive response
Disable recovery action(Display warning)
Disable recovery action(Do nothing)
AWS AZ monitor resource
Parameter
Default value before update
Default value after update
Remarks
AWS AZ Monitor Resource Properties
Monitor(special) Tab
Action when AWS CLI command failed to receive response
Disable recovery action(Display warning)
Disable recovery action(Do nothing)
AWS DNS monitor resource
Parameter
Default value before update
Default value after update
Remarks
AWS DNS Monitor Resource Properties
Monitor(special) Tab
Action when AWS CLI command failed to receive response
Disable recovery action(Display warning)
Disable recovery action(Do nothing)
6.6.5. Moved Parameters¶
The following table shows the parameters which are configurable with Cluster WebUI but whose controls have been moved for each of the versions.
Internal Version 12.00
Parameter location Before the change
Parameter location After the change
[Cluster Properties]-[Recovery Tab]-[Max Reboot Count]
[Cluster Properties]-[Extension Tab]-[Max Reboot Count]
[Cluster Properties]-[Recovery Tab]-[Max Reboot Count Reset Time]
[Cluster Properties]-[Extension Tab]-[Max Reboot Count Reset Time]
[Cluster Properties]-[Recovery Tab]-[Use Forced Stop]
[Cluster Properties]-[Extension Tab]-[Use Forced Stop]
[Cluster Properties]-[Recovery Tab]-[Forced Stop Action]
[Cluster Properties]-[Extension Tab]-[Forced Stop Action]
[Cluster Properties]-[Recovery Tab]-[Forced Stop Timeout]
[Cluster Properties]-[Extension Tab]-[Forced Stop Timeout]
[Cluster Properties]-[Recovery Tab]-[Virtual Machine Forced Stop Setting]
[Cluster Properties]-[Extension Tab]-[Virtual Machine Forced Stop Setting]
[Cluster Properties]-[Recovery Tab]-[Execute Script for Forced Stop]
[Cluster Properties]-[Extension Tab]-[Execute Script for Forced Stop]
[Cluster Properties]-[Power Saving Tab]-[Use CPU Frequency Control]
[Cluster Properties]-[Extension Tab]-[Use CPU Frequency Control]
[Cluster Properties]-[Auto Recovery Tab]-[Auto Return]
[Cluster Properties]-[Extension Tab]-[Auto Return]
[Group Properties]-[Attribute Tab]-[Failover Exclusive Attribute]
[Group Common Properties]-[Exclusion Tab]
6.7. Compatibility with old versions¶
6.7.1. Compatibility with EXPRESSCLUSTER X 1.0/2.0/2.1/3.0/3.1/3.2/3.3/4.0/4.1¶
6.7.2. Compatibility with EXPRESSCLUSTER Ver8.0 or earlier¶
To use the following functions, it is required to set the cluster name, the server name and the group name according to the naming conventions of the existing versions
EXPRESSCLUSTER client
Function to work together with NEC ESMPRO/AC
Function to work together with NEC ESMPRO/SM
Virtual computer resource name
Compatible API
Compatible command
Naming conventions of the versions 8.or earlier are as follows:
- Cluster name- Up to 15 characters- Characters that can be used are alphanumeric characters, hyphens (-) and underscores (_).- Do not specify a DOS I/O device such as PRN.- Not case-sensitive
- Server name- Up to 15 characters- Characters that can be used are alphanumeric characters, hyphens (-) and underscores (_).- Not case-sensitive
- Group name- Up to 15 characters- Characters that can be used are alphanumeric characters, hyphens (-) and underscores (_).- Do not specify a DOS I/O device such as PRN.- Not case-sensitive
6.7.3. Compatible API¶
Compatible APIs indicates those that can be used with EXPRESSCLUSTER Ver8.0 and earlier. They can be used with EXPRESSCLUSTER X, but they have the following restrictions:
Only the resources below are supported. Even though other resources are set, they cannot be referred by using compatible APIs.
Disk resource
Mirror disk resource
Virtual computer name resource
Virtual IP resource
Print spooler resource
6.7.4. Client API¶
6.7.5. Script files¶
When you port a script file used in EXPRESSCLUSTER Ver8.0 or earlier, change the first "ARMS_" of the environment variable name to "CLP_".
Example) IF "%ARMS_EVENT%" == "START" GOTO NORMAL
↓
IF "%CLP_EVENT%" == "START" GOTO NORMAL
7. Glossary¶
- Active server
- A server that is running for an application set.(Related term: Standby server)
- Cluster partition
- A partition on a mirror disk. Used for managing mirror disks.(Related term: Disk heartbeat partition)
- Cluster shutdown
To shut down an entire cluster system (all servers that configure a cluster system).
- Cluster system
Multiple computers are connected via a LAN (or other network) and behave as if it were a single system.
- Data partition
- A local disk that can be used as a shared disk for switchable partition. Data partition for mirror disks.(Related term: Cluster partition)
- Disk heartbeat partition
A partition used for heartbeat communication in a shared disk type cluster.
- Failover
The process of a standby server taking over the group of resources that the active server previously was handling due to error detection.
- Failback
A process of returning an application back to an active server after an application fails over to another server.
- Failover group
A group of cluster resources and attributes required to execute an application.
- Failover policy
A priority list of servers that a group can fail over to.
- Floating IP address
- Clients can transparently switch one server from another when a failover occurs.Any unassigned IP address that has the same network address that a cluster server belongs to can be used as a floating address.
- Heartbeat
- Signals that servers in a cluster send to each other to detect a failure in a cluster.(Related terms: Interconnect, Network partition)
- Interconnect
- A dedicated communication path for server-to-server communication in a cluster.(Related terms: Private LAN, Public LAN)
- Management client
Any machine that uses the Cluster WebUI to access and manage a cluster system.
- Master server
The server displayed at the top of Master Server in Server Common Properties of the Cluster WebUI.
- Mirror connect
LAN used for data mirroring in a data mirror type cluster. Mirror connect can be used with primary interconnect.
- Mirror disk type cluster
A cluster system that does not use a shared disk. Local disks of the servers are mirrored.
- Moving failover group
Moving an application from an active server to a standby server by a user.
- Network partition
- All heartbeat is lost and the network between servers is partitioned.(Related terms: Interconnect, Heartbeat)
- Node
A server that is part of a cluster in a cluster system. In networking terminology, it refers to devices, including computers and routers, that can transmit, receive, or process signals.
- Private LAN
- LAN in which only servers configured in a clustered system are connected.(Related terms: Interconnect, Public LAN)
- Primary (server)
- A server that is the main server for a failover group.(Related term: Secondary server)
- Public LAN
- A communication channel between clients and servers.(Related terms: Interconnect, Private LAN)
- Startup attribute
A failover group attribute that determines whether a failover group should be started up automatically or manually when a cluster is started.
A disk that multiple servers can access.
A cluster system that uses one or more shared disks.
- Switchable partition
- A disk partition connected to multiple computers and is switchable among computers.(Related terms: Disk heartbeat partition)
- Secondary server
- A destination server where a failover group fails over to during normal operations.(Related term: Primary server)
- Server Group
A group of servers connected to the same network or the shared disk device
- Standby server
- A server that is not an active server.(Related term: Active server)
- Virtual IP address
IP address used to configure a remote cluster.














